This activity displays a folder selection dialog box and retrieves the path of the selected folder.
TABLE OF CONTENTS
1. Program name of the activity
RCA.Activities.Core.SelectFolder
2. Descripotion
For Studio Versions up to 2.0.2.0:
Quick Access: Toolbox > Core > Select Folder
For Studio Versions from 2.0.3.0:Toolbox > Core > Dialog > Select Folder
This activity displays a "Browse for Folder" dialog box and retrieves the path of the selected folder. If no folder is selected and the "Cancel" button is clicked, or the dialog box is closed using the "X" button, a System.OperationCanceledException is thrown.
Notes:
- Tested akaBot Studio version: 2.2.0.5
- Some wording or features may vary depending on the version.
3. Properties
| Property item | Property name | Input field | Description |
|---|---|---|---|
| Other | Public | Checkbox | Variables and arguments within the activity are written to the log file and pushed to Center. (For more details, refer to the section "Public" Property.) |
| Display name | Enter a value (String type) | Reflected in the activity name on the Designer panel. | |
| Output | Select folder | Enter a value (String type) | Stores the full path of the selected folder. |
4. Usage
Drag and drop the "Core > Select Folder" activity from the Toolbox to the Designer panel.
Specify the variable to store the selected folder path. In the Properties panel, under Output > Selected Folder, assign a String-type variable named folderPath.
If the variable has not yet been created, create and assign a new String-type variable. When creating a variable using "Create from Properties", it will automatically be of type String.
※ For more details on creating variables, refer to "Creating Variables".

Display the selected folder path.
Drag and drop the "Core > Message Box" activity from the Toolbox to the Designer panel.
In the activity, set folderPath in the Text field.

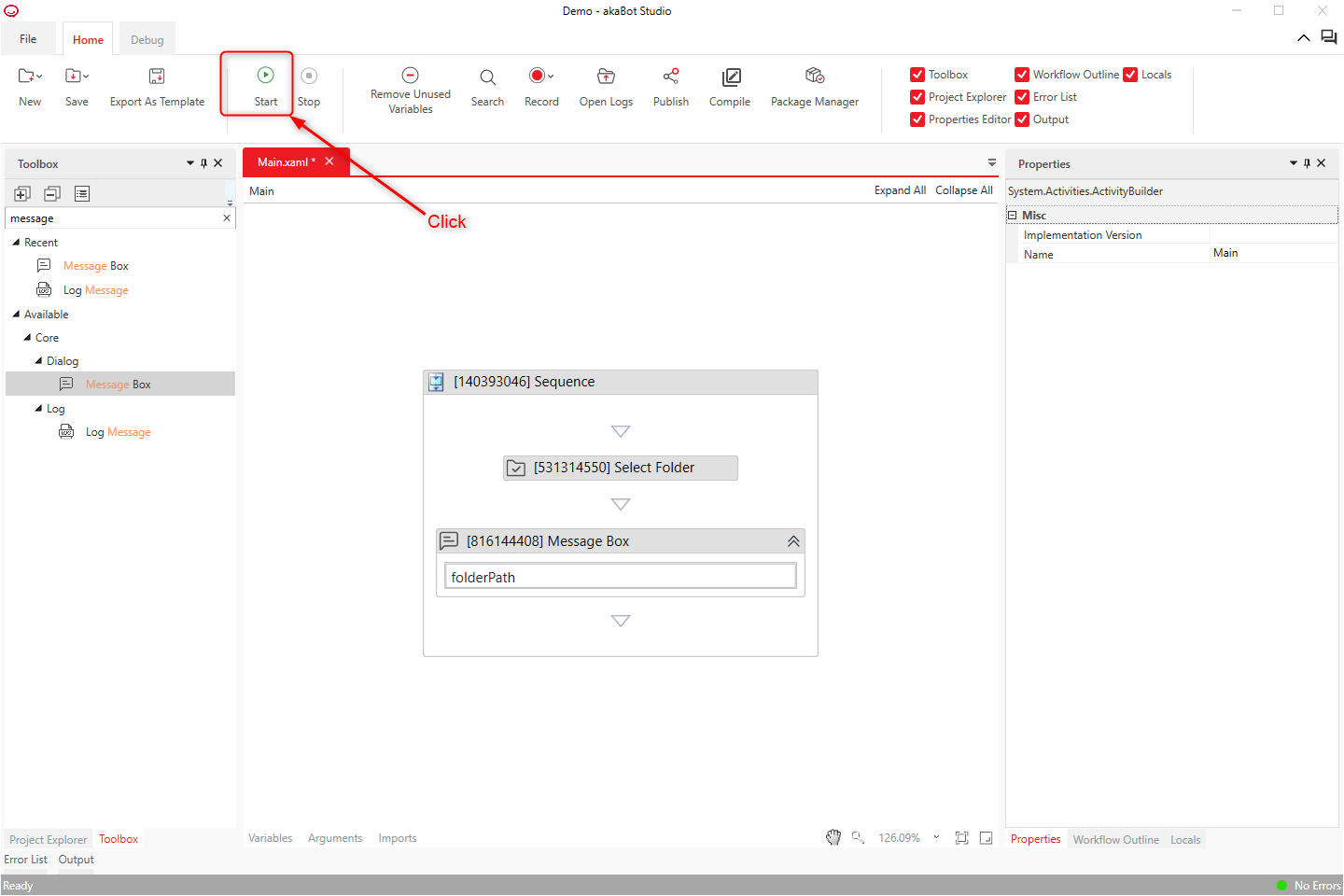
Click "Home > Start" or press the F5 key to execute the process.

Execution Results:
- The "Browse for Folder" dialog box appears.



Was this article helpful?
That’s Great!
Thank you for your feedback
Sorry! We couldn't be helpful
Thank you for your feedback
Feedback sent
We appreciate your effort and will try to fix the article