Contents
1. Activity Program Name
System.Activities.Statements.Throw
2. Description
The Throw activity is used to explicitly throw exceptions during workflow execution.
- Studio Version Up to 2.0.2.0:
Quick Access: Toolbox > Error Handling > Throw - Studio Version From 2.0.3.0:
Quick Access: Toolbox > System > Error Handling > Throw
Note:
- Verified with Studio Version: 2.1.1.2
- Some terminology may differ based on the version.
3. Properties
4. Usage
Here’s how you can configure the Throw activity to throw an exception if the target element is not found (e.g., "Welcome to akaBot Support").
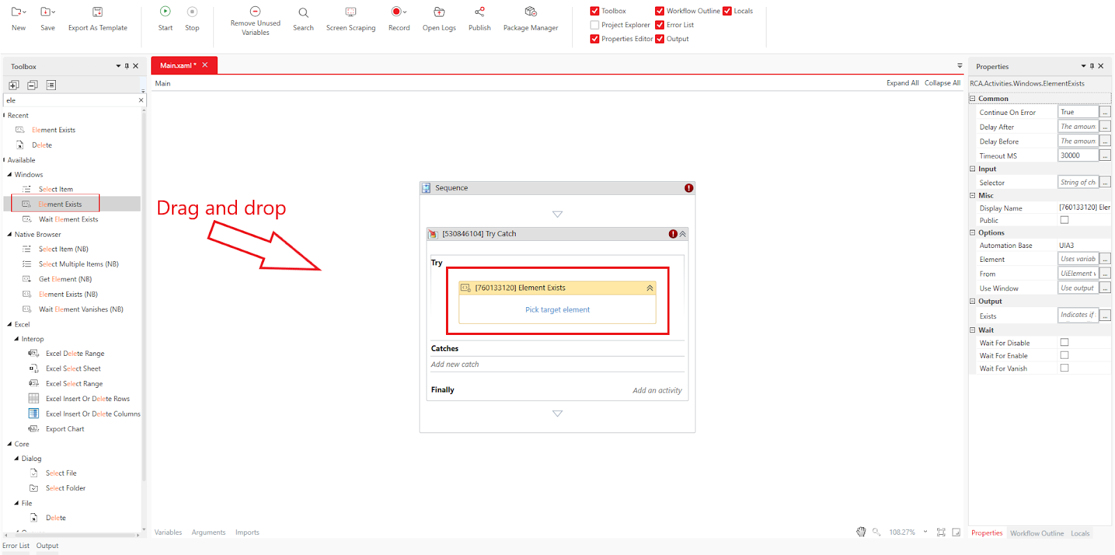
Drag and drop the System > Error Handling > Try Catch activity into the workflow.
Drag and drop the Windows > Element Exists activity into the Try block.
Click "Pick target element" and select the element labeled "Welcome to akaBot Support!".
Note: Since the akaBot Portal is not opened automatically during workflow execution, the Element Exists activity is used here.
In the activity’s Output > Element Exists property, specify a Boolean variable (e.g., blElement).
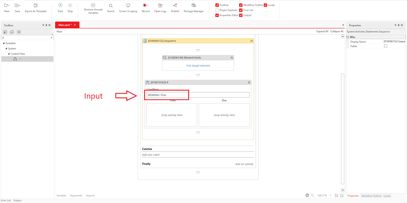
Drag and drop the System > Control Flow > If activity.
Set its Condition property to the Boolean variable or VB expression (e.g., blElement = True).
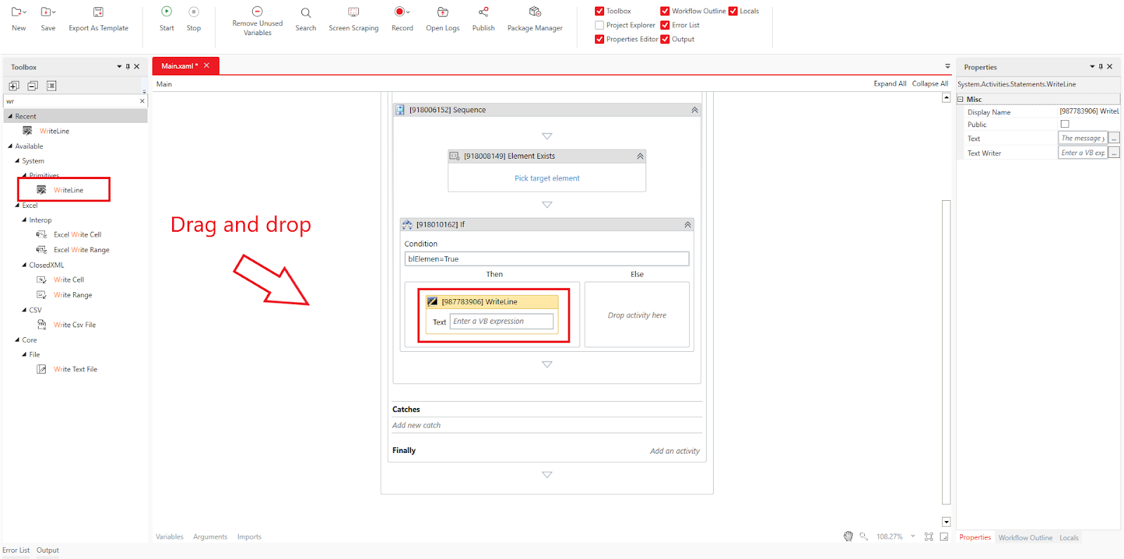
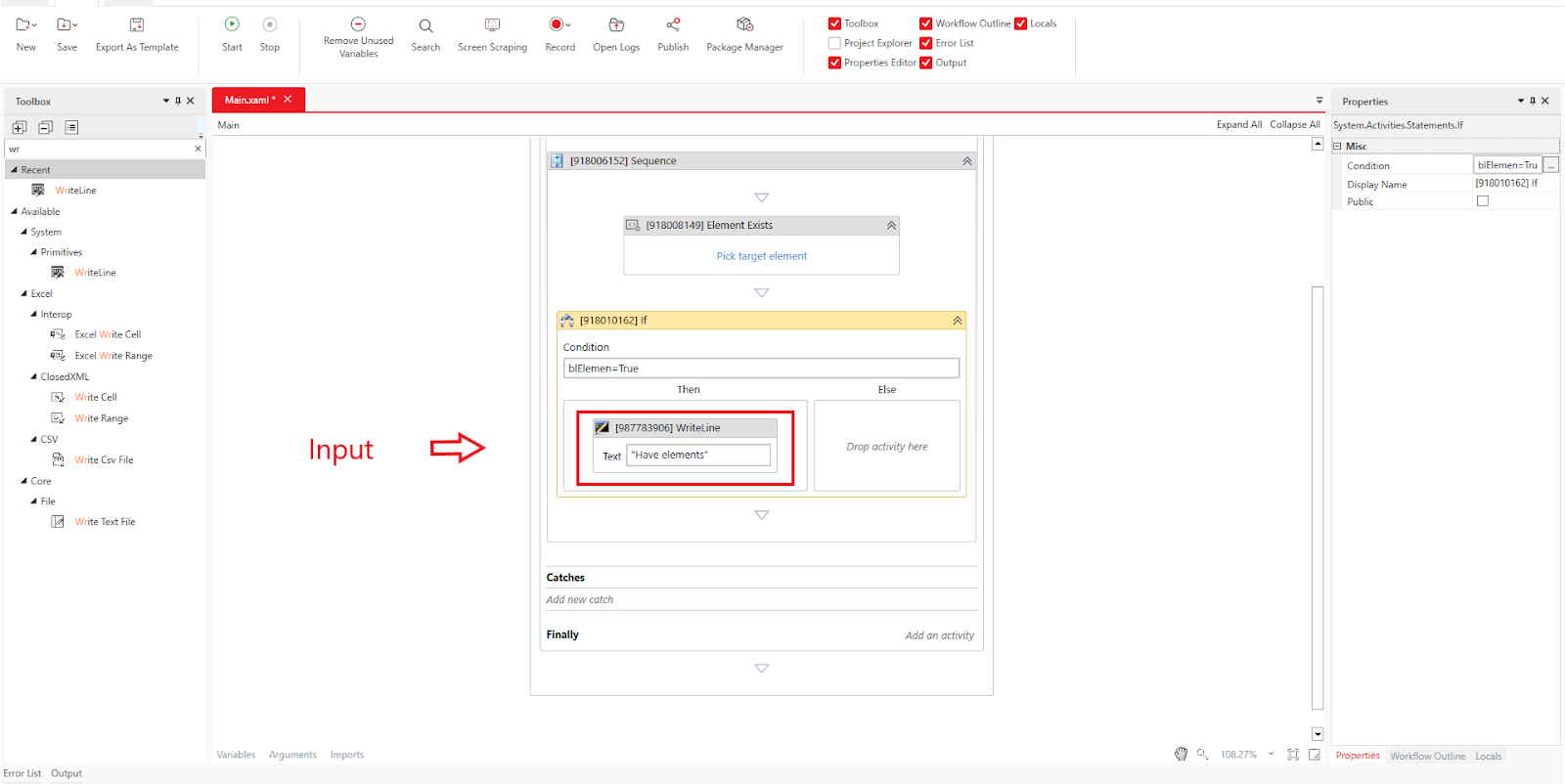
Drag and drop the System > Primitives > Write Line activity into the Then field.
Set its Text property to a string (e.g., "Have elements").
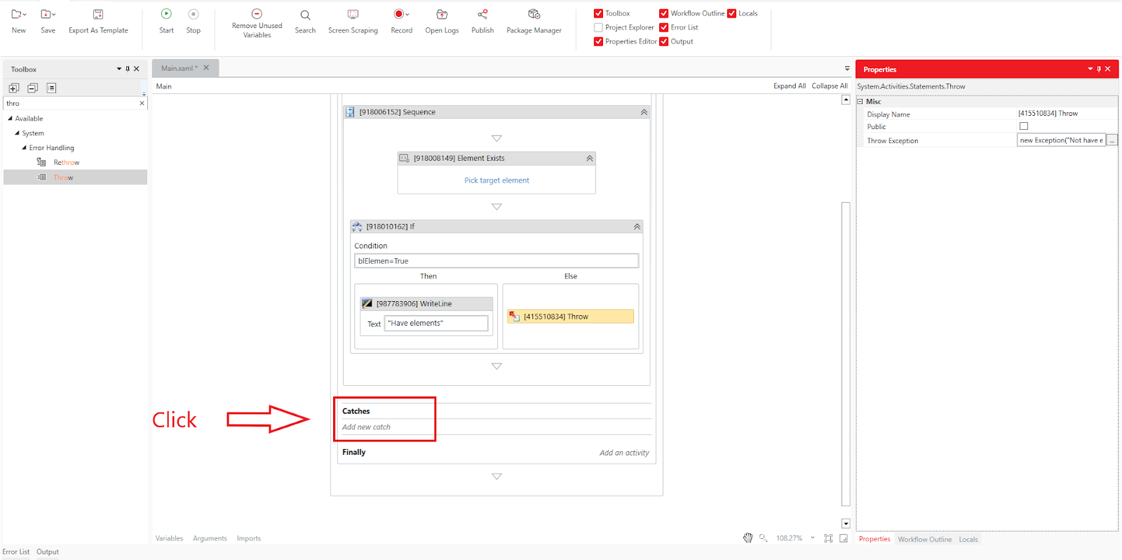
Drag and drop the System > Error Handling > Throw activity into the Else field.
Define its Throw Exception property as the exception type (e.g., new Exception(" Not have elements")).
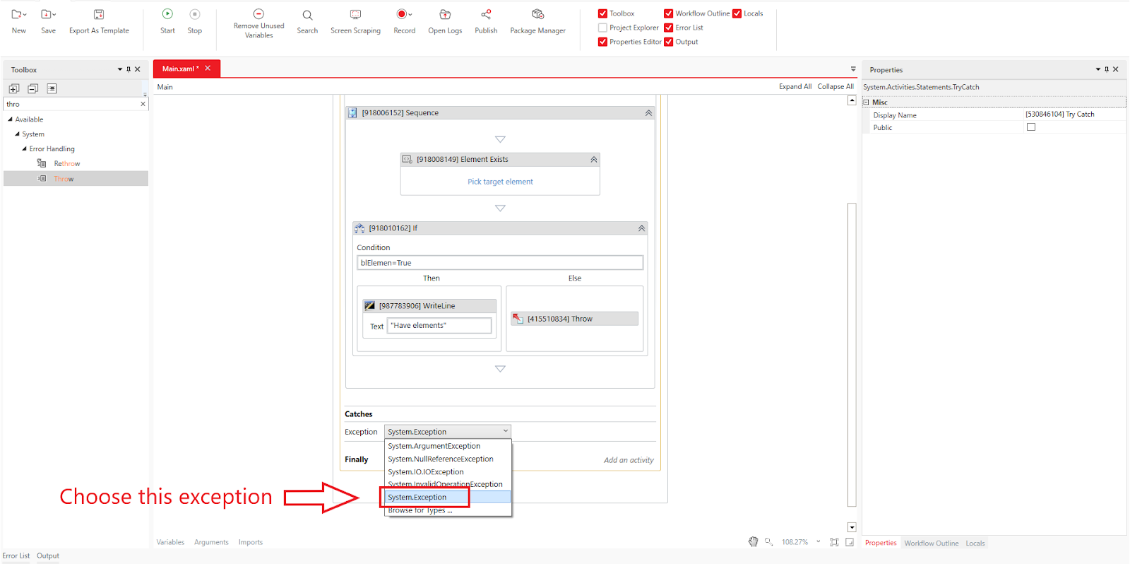
In the Catches block of the Try Catch activity, click Add New Catch.
Choose System.Exception.
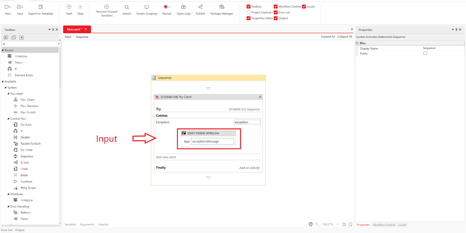
Drag and drop the System > Primitives > Write Line activity into the Catch block.
Set its Text property to exception.Message.
Close the akaBot Support Portal site and run the workflow by clicking Home > Start or pressing F5.
Verification
- If the element exists: The output panel displays "Element exists".
- If the element does not exist: The Throw activity triggers an exception, and the output panel displays "Not have elements"
Was this article helpful?
That’s Great!
Thank you for your feedback
Sorry! We couldn't be helpful
Thank you for your feedback
Feedback sent
We appreciate your effort and will try to fix the article













