Tài liệu này giới thiệu về hoạt động "Clear Data Table".
Mục lục
Tên chương trình của activity
Mô tả
Thuộc tính
Cách sử dụng
1. Tên chương trình của activity
RCA.Activities.Core.ClearDataTable
2. Mô tả
Đối với Studio phiên bản đến 2.0.2.0:
Truy cập nhanh: Toolbox > Data Table > Clear Data Table
Đối với Studio phiên bản 2.0.3.0 trở lên:
Truy cập nhanh: Toolbox > Core > Data Table > Clear Data Table
Hoạt động này dùng để xóa toàn bộ dữ liệu bên trong DataTable đã chỉ định.
* Đã kiểm thử trên các phiên bản akaBot Studio: 2.0.5.1, 2.1.0.0
* Lưu ý: Tên, nhãn hiển thị có thể thay đổi tùy phiên bản.
3. Thuộc tính
| Nhóm thuộc tính | Tên thuộc tính | Trường nhập | Mô tả |
|---|---|---|---|
| Misc | Public | Checkbox | Các biến và tham số trong activity sẽ được ghi vào log và đẩy lên Center. (Xem chi tiết ở “About the ‘Public’ property item”) |
| Display Name | Chuỗi bất kỳ | Tên activity hiển thị trên Designer Panel | |
| Input | Data Table | Giá trị nhập (kiểu DataTable) | Chỉ định DataTable mà bạn muốn xóa dữ liệu |
4. Cách sử dụng
Chúng ta sẽ thử xóa dữ liệu trong một DataTable được tạo bằng Build Data Table.
Như thể hiện trong hình minh họa bên dưới, hãy đặt các hoạt động Build Data Table, Output Data Table và Write Line, đồng thời cấu hình các biến cần thiết và các thiết lập tương ứng cho từng hoạt động.
* Các biến được sử dụng giống như trong trang Output Data Table: rateTable và result.

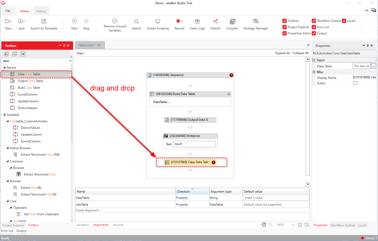
Tiếp theo, kéo thả activity "Clear Data Table" từ "Core" > "Data Table" vào workflow.
Trong thuộc tính "DataTable", nhập biến kiểu DataTable cần xóa dữ liệu — trong ví dụ này là: "rateTable")
Đặt lại "Output Data Table" và "Write Line" để kiểm tra kết quả sau khi thực thi.
* Vẫn sử dụng các biến "rateTable" và "result"

Nhấn "Home" > "Start" hoặc phím F5 để chạy robot, sau đó mở bảng Output.
Sau khi dữ liệu từ bảng dữ liệu được ghi ra, hãy kiểm tra và xác nhận rằng dữ liệu bên trong bảng dữ liệu đã được xóa, và chỉ còn lại các cột được ghi ra.
Bài viết này có hữu ích không?
Thật tuyệt!
Cám ơn phản hồi của bạn
Rất tiếc là chúng tôi không giúp được nhiều!
Cám ơn phản hồi của bạn
Đã gửi phản hồi
Chúng tôi đánh giá cao nỗ lực của bạn và sẽ cố gắng sửa bài viết

