Giới thiệu về hoạt động "Merge Data Table"
Hoạt động "Merge Data Table" cho phép gộp hai bảng dữ liệu (DataTable). Nội dung dưới đây giải thích chi tiết tính năng và cách sử dụng.
MỤC LỤC
Tên chương trình của hoạt động
Mô tả
Thuộc tính
Cách sử dụng (khi cấu trúc cột giống nhau)
Cách sử dụng (khi cấu trúc cột khác nhau)
1. Tên chương trình của hoạt động
RCA.Activities.Core.MergeDataTable
2. Mô tả
Đối với Studio phiên bản đến 2.0.2.0:
Truy cập nhanh: Toolbox > Data Table > Merge Data Table
Đối với Studio phiên bản 2.0.3.0 trở đi:
Truy cập nhanh: Toolbox > Core > Data Table > Merge Data Table
Hoạt động này được dùng để gộp hai bảng dữ liệu.
- Phiên bản đã kiểm tra hoạt động: 2.2.0.2
* Lưu ý: Một số nhãn hoặc hành vi có thể khác tùy theo phiên bản.
3. Thuộc tính
| Nhóm thuộc tính | Tên thuộc tính | Trường nhập | Mô tả |
|---|---|---|---|
| Options | Action when schema is missing | Dropdown | Chọn cách xử lý khi cấu trúc cột của hai bảng khác nhau: Add: Thêm tất cả cột từ cả bảng nguồn và bảng đích. Ignore: Bỏ qua các cột chỉ tồn tại ở bảng nguồn. Error: Báo lỗi nếu cấu trúc cột không khớp. AddWithKey: Thêm tất cả cột và thêm thông tin khóa chính (primary key). |
| Other | Public | Checkbox | Ghi log toàn bộ dữ liệu và biến. Lưu ý khi xử lý dữ liệu nhạy cảm. |
| Display Name | Nhập chuỗi | Tên hiển thị của hoạt động trong Designer. | |
| Input | Source | DataTable | Chỉ định bảng nguồn (bảng sẽ được thêm vào). |
| Destination | DataTable | Chỉ định bảng đích (bảng sẽ được gộp vào). |
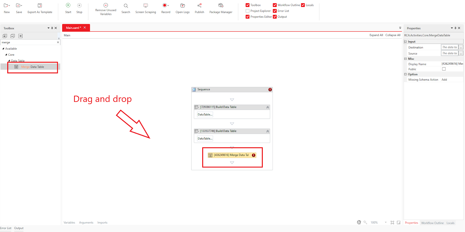
4. Cách sử dụng (khi cấu trúc cột giống nhau)
Nếu hai bảng dữ liệu có cùng định nghĩa cột, dữ liệu trong bảng nguồn sẽ được nối thêm vào bảng đích.
Ví dụ:
Tạo bảng dữ liệu bằng hoạt động Build Data Table, ví dụ: rateTable.

Tạo bảng dữ liệu thứ hai có cùng cấu trúc, ví dụ: addRateData.

Kéo hoạt động Merge Data Table vào màn hình thiết kế.

Thiết lập các thuộc tính:
Source:
addRateDataDestination:
rateTable

Chạy quy trình → dữ liệu của addRateData sẽ được nối vào rateTable.
Kiểm tra kết quả gộp
Output Data Table → chuyển DataTable thành chuỗi
Sau khi gộp dữ liệu, bạn có thể hiển thị chuỗi kết quả trong Output panel bằng Write Line hoặc hiển thị bằng Message Box thông qua việc duyệt từng dòng dữ liệu bằng For Each Row.

Trong ví dụ này, nội dung đã được gộp sẽ xuất hiện trong biến rateTable, bao gồm dữ liệu ban đầu của rateTable và dữ liệu được bổ sung từ bảng nguồn addRateData.
5. Cách sử dụng (khi cấu trúc cột khác nhau)
Khi cấu trúc cột khác nhau, kết quả gộp phụ thuộc vào thuộc tính Action when schema is missing
Ví dụ minh họa
1. Bảng đích (Destination):
| Employee ID | Name | Department |
|---|---|---|
| 0001 | Robot001 | Finance |
2. Bảng nguồn (Source):
| Employee ID | Name | Location |
|---|---|---|
| 0002 | Robot002 | Headquarters |
Khi giá trị của thuộc tính "Add":
- Bao gồm tất cả các cột từ cả hai bảng.
- Các giá trị bị thiếu sẽ được điền bằng giá trị mặc định (nếu được thiết lập) hoặc Null.
| Employee ID | Name | Department | Location |
|---|---|---|---|
| 0001 | Robot001 | Finance | |
| 0002 | Robot002 | Headquarters |
Khi giá trị của thuộc tính "Ignore":
- Bỏ qua các cột không tồn tại ở bảng đích.
| Employee ID | Name | Department |
|---|---|---|
| 0001 | Robot001 | Finance |
| 0002 | Robot002 | (trống) |
Khi giá trị của thuộc tính “Error”:
- Quy trình báo lỗi do cột không khớp
- Không gộp được dữ liệu trong trường hợp này
Bài viết này có hữu ích không?
Thật tuyệt!
Cám ơn phản hồi của bạn
Rất tiếc là chúng tôi không giúp được nhiều!
Cám ơn phản hồi của bạn
Đã gửi phản hồi
Chúng tôi đánh giá cao nỗ lực của bạn và sẽ cố gắng sửa bài viết