Đây là hướng dẫn về activity “Input Dialog”, dùng để hiển thị một hộp thoại nhập liệu cho người dùng.
Mục lục
Tên hoạt động
Mô tả
Thuộc tính (Properties)
Cách sử dụng
1. Tên hoạt động
RCA.Activities.Core.InputDialog
2. Mô tả
Studio bản ~2.0.2.0:
Truy cập nhanh: Toolbox > Core > Input DialogStudio bản 2.0.3.0 trở lên:
Truy cập nhanh: Toolbox > Core > Dialog > Input Dialog
Activity này giúp hiển thị một hộp thoại nơi người dùng có thể nhập văn bản hoặc chọn giá trị từ danh sách tuỳ chọn.
Lưu ý: Giao diện có thể khác nhau một chút tùy phiên bản Studio (đã kiểm thử trên bản 2.0.1.7 và 2.0.1.8).
3. Thuộc tính
| Nhóm | Tên | Kiểu nhập | Ý nghĩa |
|---|---|---|---|
| Misc | Public | Checkbox | Cho phép ghi các biến/argument trong activity vào log và gửi lên Center. |
| Display Name | String | Tên activity hiển thị trong Designer. | |
| Output | Result | OutArgument | Nhận giá trị người dùng nhập hoặc chọn trong hộp thoại. |
| Input | Option | String | Danh sách giá trị sẽ hiển thị trong hộp thoại (tùy vào số lượng sẽ hiển thị kiểu khác nhau). Lưu ý: Chỉ chọn Option hoặc Password — không dùng cả hai. |
| Title | String | Tiêu đề của hộp thoại. | |
| Password | Checkbox | Nếu bật, giá trị người dùng nhập sẽ hiện dưới dạng dấu “●”. | |
| Label | String | Nội dung văn bản hiển thị trong hộp thoại. |
4. Cách sử dụng
Giao diện của hộp thoại sẽ thay đổi tùy thuộc vào cách bạn thiết lập trường Option. Không thể sử dụng Option và Password cùng lúc. Nếu bật Password, hộp thoại sẽ tự động chuyển sang chế độ nhập mật khẩu.
Các kiểu hiển thị dựa vào Option:
| Trường hợp | Thiết lập Option | Cách hộp thoại hiển thị |
|---|---|---|
| 1 | Không nhập gì | Ô nhập text |
| 2 | 1 giá trị | Ô text có sẵn giá trị |
| 3 | 2–3 giá trị | Hiển thị dạng radio button |
| 4 | 4 giá trị trở lên | Hiển thị dạng danh sách dropdown |
Chuẩn bị trước khi chạy mẫu
Kéo và thả hoạt động 'Core > Input Dialog' từ Toolbox vào màn hình Designer.

Nhập tiêu đề (Title) và phần mô tả (Label).
Ví dụ:
Title: Dialog Title
Label: Text inside the dialog

Trong thời gian này, nhập "Input Dialog" và nhấn " OK "

Hãy kiểm tra phần "Output" trong AkaBot Studio. Bạn sẽ thấy dòng log hiển thị đúng nội dung "Input Dialog" mà bạn đã nhập trong hộp thoại.

Trường hợp 2: Khi thuộc tính “Option” chỉ có một phần tử
Trong thuộc tính Option của activity "Input Dialog", bạn nhập vào một phần tử duy nhất. Ví dụ: {"1"}.
Khi đó, hộp thoại sẽ hiển thị sẵn giá trị “1” trong ô nhập. Bạn có thể sửa hoặc giữ nguyên tùy ý.

Nhấn "Home > Start " hoặc bấm phím F5 để chạy. Hộp thoại sẽ hiện ra, và trong ô nhập sẽ hiển thị sẵn giá trị "1" mà bạn đã đặt trong thuộc tính Option. Bạn có thể chỉnh sửa nếu muốn, nhưng trong ví dụ này, hãy giữ nguyên và bấm "OK".

Sau đó, hãy kiểm tra phần Output trong akaBot Studio. Bạn sẽ thấy log hiển thị đúng giá trị "1".

Trường hợp 3: Khi thuộc tính “Option” có hai hoặc ba phần tử
Trong thuộc tính Option của activity Input Dialog, bạn nhập vào hai phần tử. Ví dụ: {"1", "2"}.
Hộp thoại hiển thị sẽ chuyển sang dạng radio button, cho phép người dùng chọn một trong hai giá trị này.

Nhấn "Home > Start" hoặc bấm phím F5 để chạy. Hộp thoại sẽ hiện ra và hiển thị hai lựa chọn "1" và "2" dưới dạng nút radio (radio button), đúng như bạn đã khai báo trong thuộc tính Option. Lần này, hãy chọn "2" rồi bấm OK.

Sau đó, kiểm tra mục Output trong AkaBot Studio. Bạn sẽ thấy log hiển thị giá trị "2".

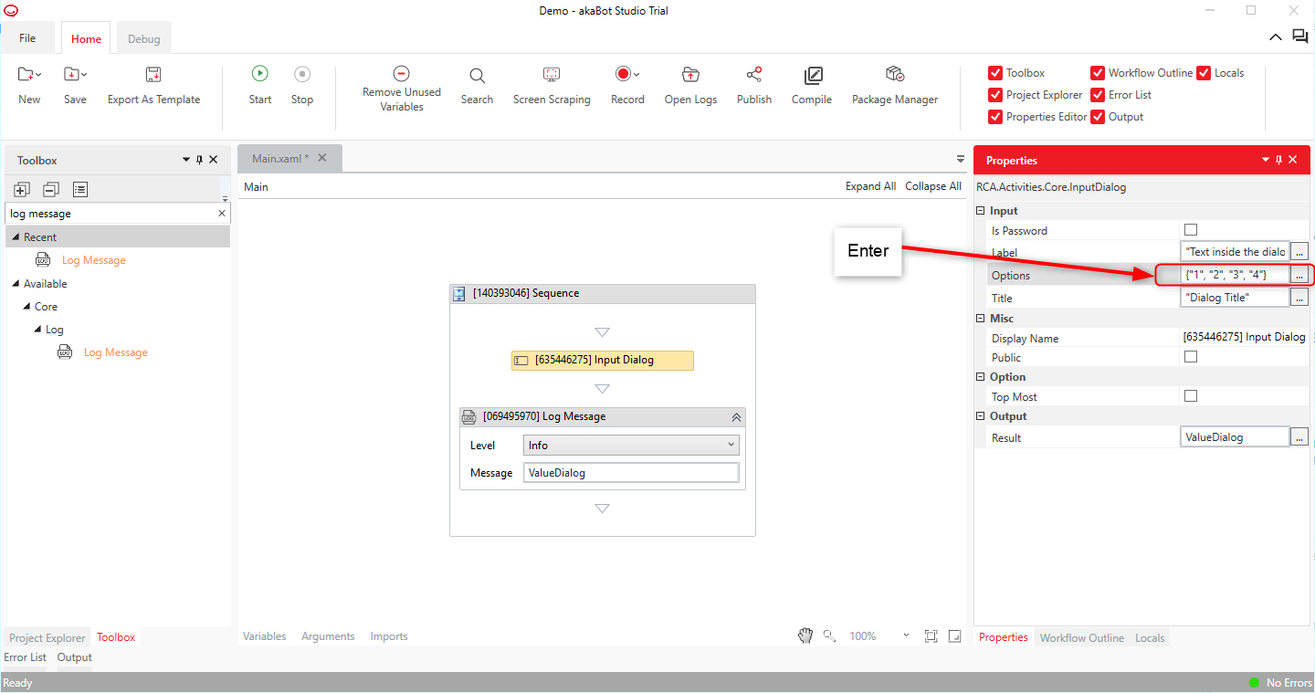
Trường hợp 4: Khi thuộc tính “Option” có từ bốn phần tử trở lên
Trong thuộc tính Option, bạn nhập vào bốn phần tử. Ví dụ: {"1", "2", "3", "4"}.
Hộp thoại lúc này sẽ tự động chuyển sang dạng dropdown, cho phép người dùng chọn một giá trị từ danh sách xổ xuống.

Nhấn "Home > Start" hoặc bấm "F5" để chạy. Hộp thoại sẽ xuất hiện. Lúc này, các giá trị "1", "2", "3", và "4" mà bạn đã khai báo trong thuộc tính Option sẽ được hiển thị dưới dạng danh sách dropdown để người dùng chọn.
Trong ví dụ này, hãy chọn "4" rồi nhấn OK.

Sau đó, kiểm tra mục Output trong AkaBot Studio. Bạn sẽ thấy giá trị "4" được ghi lại trong log.

Lưu ý: Trong tất cả các trường hợp, nếu bạn nhấn "OK" mà không nhập, không chọn bất kỳ giá trị nào (dù là text box, radio button hay dropdown), hệ thống không báo lỗi. Thay vào đó, log sẽ ghi một dòng trống trong phần Output.
Bài viết này có hữu ích không?
Thật tuyệt!
Cám ơn phản hồi của bạn
Rất tiếc là chúng tôi không giúp được nhiều!
Cám ơn phản hồi của bạn
Đã gửi phản hồi
Chúng tôi đánh giá cao nỗ lực của bạn và sẽ cố gắng sửa bài viết



