1. Tên Chương Trình Hoạt Động
RCA.Activities.Core.MessageBox
2. Mô tả
Studio phiên bản đến 2.0.2.0:
Truy cập nhanh: Toolbox > Core > Message Box
Studio phiên bản từ 2.0.3.0 trở đi:
Truy cập nhanh: Toolbox > Core > Dialog > Message Box
Hoạt động này hiển thị Message Box với văn bản và các nút được chỉ định.
Message Box có thể tự động đóng sau một số mili giây nhất định.
Có thể thiết lập để luôn xuất hiện ở foreground (luôn nổi trên các cửa sổ khác).
3. Thuộc tính
| Mục | Tên thuộc tính | Trường nhập | Mô tả |
|---|---|---|---|
| Other | Public | Checkbox | Ghi log các biến và tham số trong hoạt động, và đẩy chúng lên Center. (Chi tiết xem "About the Public Property") |
| Foreground | Checkbox | Khi chọn, Message Box luôn hiển thị ở foreground. | |
| Hiển thị ( Display Name ) | String input | Tên hoạt động hiển thị trong Designer Panel. | |
| Đầu ra ( Output ) | Selected Button | String | Lưu nút được nhấn, theo thiết lập trong thuộc tính Buttons. |
| Đầu vào ( Input) | Caption | String | Hiển thị tiêu đề của Message Box. |
| Text | Text | String | Hiển thị văn bản bên trong Message Box. |
| Buttons | Dropdown | Hiển thị các nút theo tùy chọn: Ok, OkCancel, YesNoCancel, YesNo. | |
| Display Time | Int32 | Nếu giá trị > 500, Message Box sẽ tự động đóng sau số mili giây đó. Nếu không hoặc < 500, Message Box sẽ giữ mở cho đến khi nhấn nút hoặc đóng thủ công. |
4. Cách sử dụng
Các nút hiển thị trong Message Box phụ thuộc vào giá trị được chọn trong thuộc tính "Buttons":
| Giá trị trong Buttons | Nút hiển thị |
|---|---|
| Ok | "OK" |
| OkCancel | "OK", "Cancel" |
| YesNoCancel | "Yes", "No", "Cancel" |
| YesNo | "Yes", "No" |
Ví dụ sử dụng:
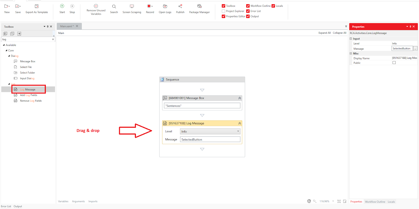
Kéo và thả hoạt động Core > Message Box từ Toolbox vào Designer Panel.

Nhập giá trị cho Caption và Text, chọn nút phù hợp từ Buttons dropdown. Ví dụ:
Caption: "Title"
Text: "Message"
Buttons: YesNoCancel

Để ghi log nút được nhấn, gán một biến SelectedButton trong Output > Selected Button. (Chi tiết xem mục Creating Variables)

Kéo và thả hoạt động Core > Log Message từ Toolbox vào Designer Panel.

Trong Input > Message, gán biến SelectedButton.

Nhấn Home > Start hoặc F5 để chạy workflow, Message Box sẽ xuất hiện.

Ví dụ: khi nhấn Yes, log trong Output của Studio sẽ ghi lại "Yes".

Tính năng Tự động đóng:
- Thêm thuộc tính Display Time, Thiết lập 1000 mili giây (1 giây).
- Nhấn Home > Start hoặc F5 Khi chạy workflow, Message Box sẽ xuất hiện và tự đóng sau 1000 mili giây (1 giây)

- Nếu không nhấn nút nào, log sẽ hiển thị "Timeout".

5. Lưu ý
Khi thuộc tính "Buttons" được chọn là Ok, có một hành vi đặc biệt: Bất kể Message Box được đóng bằng cách nào, log luôn hiển thị "OK" trong các trường hợp sau:
Nhấn nút "OK"
Nhấn nút "X" để đóng Message Box
Không thực hiện hành động nào trong thời gian quy định bởi Display Time
Bài viết này có hữu ích không?
Thật tuyệt!
Cám ơn phản hồi của bạn
Rất tiếc là chúng tôi không giúp được nhiều!
Cám ơn phản hồi của bạn
Đã gửi phản hồi
Chúng tôi đánh giá cao nỗ lực của bạn và sẽ cố gắng sửa bài viết