Hoạt động "Retry Scope"

Người tạo: Akabot Support, Đã sửa đổi vào Wed, 19 Tháng 11, 2025 lúc 2:06 CH bởi Akabot Support

Retry Scope – Activity dùng để thử lại thao tác khi xảy ra lỗi

MỤC LỤC

  1. Tên chương trình của Activity

  2. Mô tả

  3. Thuộc tính

  4. Cách sử dụng


1. Tên chương trình của Activity

RCA.Activities.Core.RetryScope


2. Mô tả

Studio phiên bản ~2.0.2.0
Truy cập nhanh: "Toolbox" > "Core" > "Retry Scope"

Studio phiên bản 2.0.3.0 trở lên
Truy cập nhanh: "Toolbox" > "System" > "Control Flow" > "Retry Scope"

Activity Retry Scope sẽ thử thực thi lại activity nằm trong phần Action khi điều kiện chưa thỏa hoặc khi xảy ra lỗi. Nếu số lần thử lại đạt mức tối đa mà vẫn lỗi, activity sẽ phát sinh lỗi.
Việc workflow có tiếp tục chạy hay dừng lại phụ thuộc vào giá trị của thuộc tính Continue on Error trong bảng Properties.

Lưu ý: Hoạt động đã được kiểm tra trên Studio phiên bản 2.0.1.6
Lưu ý: Một số thuật ngữ có thể thay đổi tùy phiên bản.


3. Thuộc tính (Properties)

NhómTên thuộc tínhTrường nhậpMô tả
OtherPublicCheckboxGhi log biến và đối số trong activity, sau đó đẩy lên Center. (Xem thêm mục “Public Property”)
OtherDisplay NameNhập chuỗiTên activity hiển thị trên Designer panel.
GeneralContinue on ErrorBooleanXác định hành vi khi xảy ra lỗi. Nếu đặt True, workflow sẽ tiếp tục chạy sang bước sau Retry Scope dù có lỗi. Mặc định là False.
InputNumberOfRetriesInt32Số lần thử lại tác vụ.
InputRetry IntervalTimeSpanKhoảng thời gian giữa mỗi lần retry (tính theo giây).


4. Cách sử dụng

  1. Kéo activity Core > Retry Scope từ Toolbox vào Designer panel.

  2. Thiết lập số lần retry và khoảng thời gian retry.
    Ví dụ: retry mỗi 5 giây, tổng cộng 3 lần.

    • Trong Input > NumberOfRetries, nhập:
      3

    • Trong Input > Retry Interval, nhập:
      00:00:05

  3. Xác định quá trình cần retry khi lỗi trong phần Action.
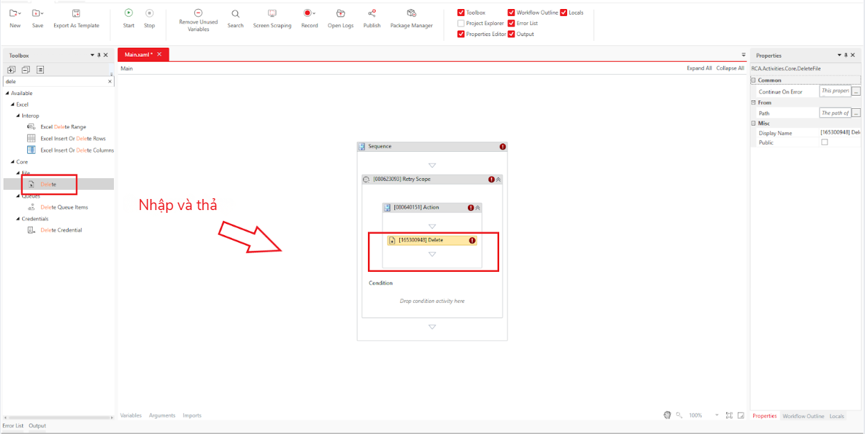
    Kéo activity Core > Delete từ Toolbox vào khu vực Action.

  4. Trong Properties của Delete, tại Input > Target Path, nhập đường dẫn tệp, ví dụ:
    C:\Users\VanTT20\Desktop\big-image.png

  5. Nhấn Home > Start hoặc nhấn F5 để chạy workflow.

Kết quả thực thi:
Vì tệp không tồn tại, workflow sẽ thử xóa lại mỗi 5 giây, tổng cộng 3 lần.

Bài viết này có hữu ích không?

Thật tuyệt!

Cám ơn phản hồi của bạn

Rất tiếc là chúng tôi không giúp được nhiều!

Cám ơn phản hồi của bạn

Hãy cho chúng tôi biết làm thế nào chúng tôi có thể cải thiện bài viết này!

Chọn ít nhất một trong những lý do
Yêu cầu xác minh CAPTCHA.

Đã gửi phản hồi

Chúng tôi đánh giá cao nỗ lực của bạn và sẽ cố gắng sửa bài viết