1. Tên chương trình của Activity System.Activities.Statements.FlowSwitch
2. Giải thích
Đối với phiên bản Studio đến 2.0.2.0:
Truy cập nhanh: "Toolbox" > "Flowchart" > "Flow Switch"Từ phiên bản Studio 2.0.3.0 trở đi:
Truy cập nhanh: "Toolbox" > "System" > "Flowchart" > "Flow Switch"
Hoạt động này được sử dụng khi bạn muốn rẽ nhánh xử lý trong workflow dựa trên các điều kiện cụ thể.
3. Thuộc tính (Properties)
Danh sách thuộc tính
| Property Name | Input Field | Description | Other |
|---|---|---|---|
| Public | Checkbox | Nếu được chọn, các biến và tham số bên trong activity sẽ được ghi log vào file và gửi lên Center. Để biết chi tiết, vui lòng tham khảo mục “Public Property”. | |
| Condition | Enter Value (Boolean) | Nhập điều kiện để rẽ nhánh xử lý (nhập biểu thức VB). | |
| Display Name | Enter Value (String) | Được hiển thị làm tên của activity trong bảng Designer. |
4. Cách sử dụng (How to Use)
Từ Activity Panel, kéo và thả activity “If” vào workflow.

Trong sơ đồ bên dưới, cấu hình từng trường như sau:
Condition: Nhập điều kiện để rẽ nhánh xử lý
Then: Đặt activity sẽ được thực hiện khi điều kiện là True
Else: Đặt activity sẽ được thực hiện khi điều kiện là False
Ví dụ
Hiển thị một hộp thoại yêu cầu nhập thủ đô của Việt Nam, và thay đổi nội dung hiển thị trong Message Box tùy theo việc câu trả lời nhập vào có phải là “Ha Noi” hay không.
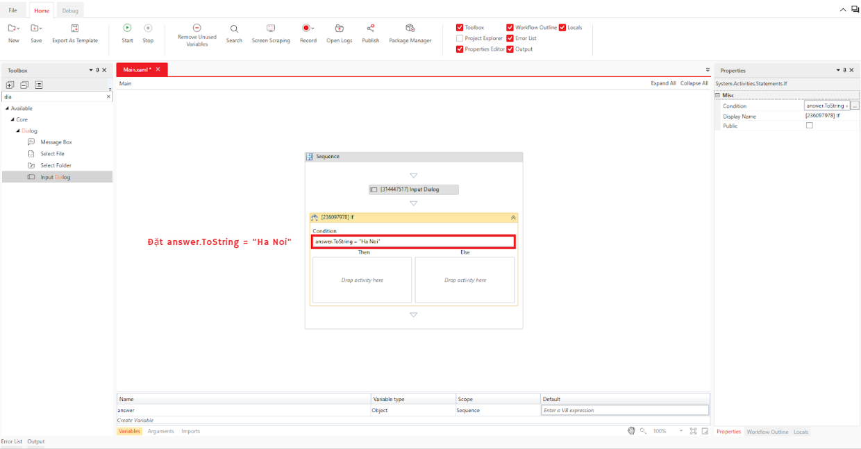
Trước tiên, đặt activity “Input Dialog” phía trên activity “If”.

Trong thuộc tính Input > Title của Input Dialog, nhập:
“Which is the capital of Vietnam”,
và trong thuộc tính Output > Result, thiết lập một biến kiểu Object có tên là answer.
Để biết thêm chi tiết về cách thiết lập biến, vui lòng tham khảo mục “Creating Variables”.

Thiết lập trường Condition trong activity “If” thành: answer.ToString = "Ha Noi"
(Bạn cũng có thể viết là"Ha Noi" = answer.ToString, hai cách này có ý nghĩa tương đương.)

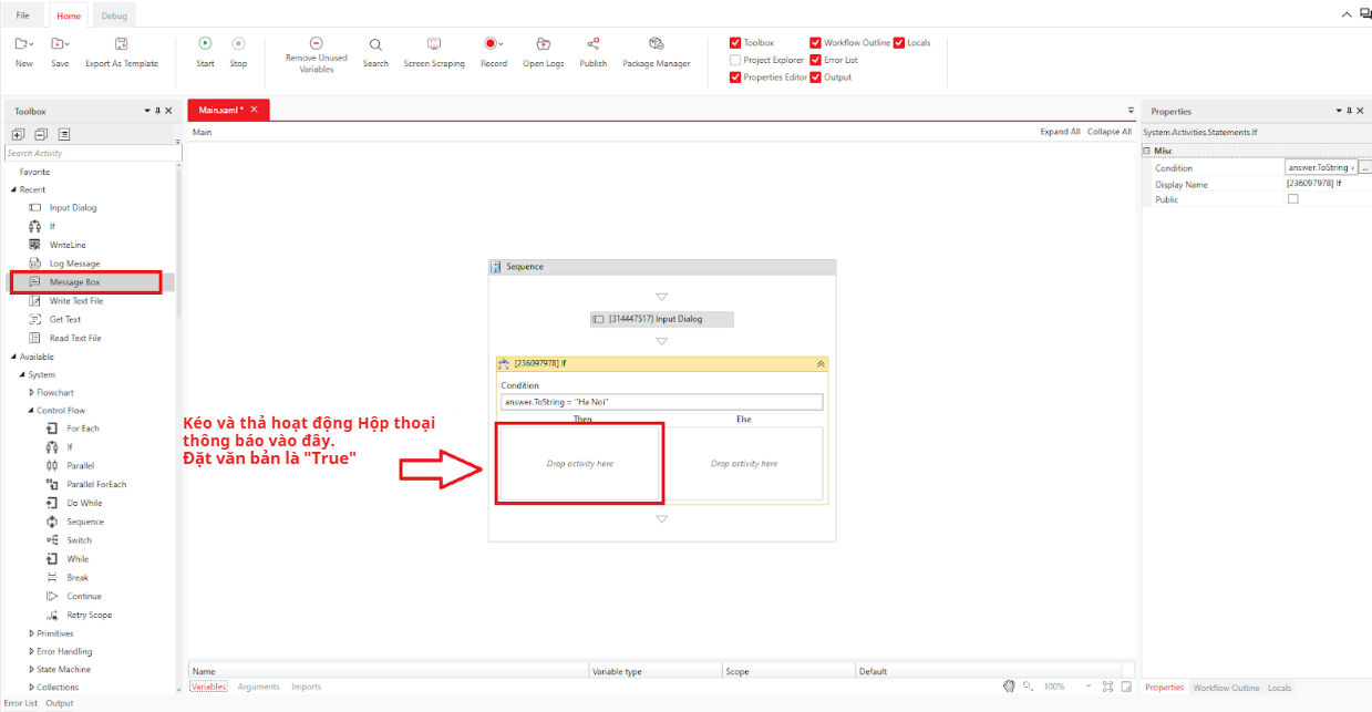
Trong nhánh Then, đặt một activity “Message Box” và thiết lập:
Input > Text:"true"
Input > Buttons:
Ok

Trong nhánh Else, đặt một activity “Message Box” khác và thiết lập:
Input > Text:
"false"Input > Buttons:
Ok
Sau khi hoàn tất tất cả các thiết lập, workflow sẽ có dạng như sau:

Khi thực thi, hộp thoại sau sẽ xuất hiện đầu tiên:

Nếu bạn nhập “Ha Noi” và nhấn nút “OK”, thông báo “True” sẽ được hiển thị.

Ngược lại, nếu bạn nhập bất kỳ giá trị nào khác “Ha Noi” và nhấn nút “OK”, thông báo “False” sẽ được hiển thị.

Bài viết này có hữu ích không?
Thật tuyệt!
Cám ơn phản hồi của bạn
Rất tiếc là chúng tôi không giúp được nhiều!
Cám ơn phản hồi của bạn
Đã gửi phản hồi
Chúng tôi đánh giá cao nỗ lực của bạn và sẽ cố gắng sửa bài viết
