Giới thiệu về Hoạt động "State" (Trạng thái)
Mục lục
Tên Chương trình Hoạt động
Mô tả
Thuộc tính
Cách sử dụng
1. Tên Chương trình Hoạt động
System.Activities.Statements.State
2. Mô tả
Đối với các phiên bản Studio đến 2.0.2.0:
Truy cập nhanh: Toolbox > State Machine > State
Từ phiên bản Studio 2.0.3.0 trở đi:
Truy cập nhanh: Toolbox > System > State Machine > State
Hoạt động này được sử dụng bên trong một "State Machine" (Máy Trạng thái). Nó chứa ba phần: Entry (Vào), Exit (Thoát), và Transition (Chuyển đổi).
*Đã xác minh trên các phiên bản Akabot Studio: 2.2.0.5 *Cách diễn đạt có thể hơi khác tùy thuộc vào phiên bản.
3. Thuộc tính
| Thuộc tính | Tên thuộc tính | Trường nhập | Mô tả |
|---|---|---|---|
| Other | Display name | Trường bất kì | Được phản ánh thành tên hoạt động trong bảng thiết kế. |
Các phần được hiển thị trên bảng thiết kế như sau:
| Phần | Mô tả |
|---|---|
| Entry | Đặt các hoạt động sẽ được thực thi bên trong trạng thái |
| Exit | Đặt các hoạt động sẽ được thực thi khi trạng thái kết thúc |
| Transition(s) | Tự động hiển thị mối quan hệ với các trạng thái khác |
4. Cách sử dụng
Phần này giới thiệu một ví dụ sử dụng “State” để thực thi hoặc xác nhận các tác vụ dựa trên thời gian. Để sử dụng hoạt động “State”, trước tiên phải đặt một “State Machine”.
Thiết lập Workflow (Luồng Công việc)
Bắt đầu bằng cách kéo và thả System > State Machine > State Machine vào bảng thiết kế.
Để biết hướng dẫn về cách đặt một “State Machine”, vui lòng tham khảo this guide.

Tiếp theo, kéo và thả System > State Machine > State vào bảng thiết kế, kết nối nó bằng một đường chuyển đổi, và sau đó nhấp đúp vào “State” này.

Kéo và thả System > Original > Assign (Gán) vào phần "Entry".

Trong thuộc tính, dưới Other > To, nhập một biến kiểu Chuỗi (String) (trong ví dụ này là currentTime) và chỉ định Value (Giá trị).
Trong ví dụ này, DateTime.Now.ToString("HH:mm:ss") được nhập cho giá trị.
Để biết thêm chi tiết về cách tạo biến, vui lòng tham khảo "Creating Variables."

Quay lại State Machine, và một lần nữa, kéo và thả System > State Machine > State để đặt nó, sau đó kết nối nó bằng một đường chuyển đổi.

Nhấp đúp vào phần được gắn nhãn "T1" trên đường chuyển đổi nối "State" thứ nhất và "State" thứ hai.

Trong phần "Condition" dưới "Misc" trong thuộc tính, nhập một biểu thức (trong ví dụ này, currentTime < "14:00:00").

Để kiểm tra kết quả thực thi, đặt "Write Line" (Ghi dòng) từ "System" > "Custom" vào phần Action và cấu hình các biến cần thiết.
Trong ví dụ này, biến Chuỗi currentTime được nhập.

Quay lại "State Machine" và nhấp đúp vào "State" thứ hai.

Trong phần "Entry", kéo và thả "Write Line" từ "System" > "Original", và cấu hình các biến cần thiết.
Trong ví dụ này, chuỗi "Tasks before 2pm" (Các tác vụ trước 2 giờ chiều) được nhập.

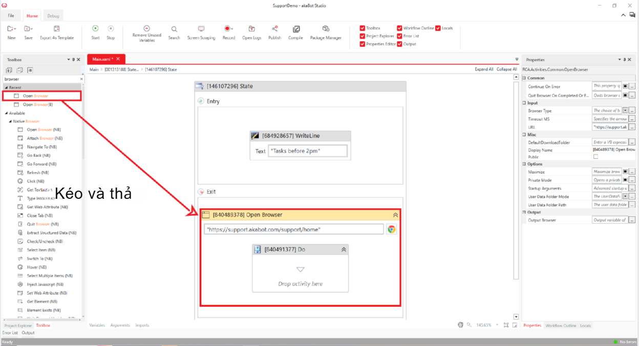
Tiếp theo, kéo và thả "Open Browser" (Mở Trình duyệt) từ "Browser", và đặt nó.

Trong bảng Properties, nhấp vào "General" > "Close the browser on completion or error" (Đóng trình duyệt khi hoàn thành hoặc lỗi) và bỏ chọn nó. Sau đó, trong "Input" > "URL", nhập một chuỗi hoặc một biến kiểu Chuỗi (trong ví dụ này, chuỗi https://support.akabot.com/vi/support/home).

Quay lại State Machine và sau đó kéo và thả một State khác từ System > State Machine > State và kết nối nó bằng một đường chuyển đổi.

Nhấp đúp vào phần được gắn nhãn T1 trên đường chuyển đổi nối State thứ hai và State thứ ba.

Trong thuộc tính, nhập biểu thức (trong ví dụ này, currentTime > "14:00:00") vào Other > Condition, và sau đó thay đổi DisplayName từ T1 thành T2.
Lưu ý: Văn bản trong DisplayName có thể được thay đổi thành bất kỳ chuỗi tùy ý nào.

Để kiểm tra kết quả thực thi, đặt System > Original > Write Line và đặt các biến cần thiết.
Trong ví dụ này, biến kiểu Chuỗi currentTime được nhập.

Nhấp đúp vào "State" thứ ba.

Kéo và thả hoạt động "Write Line" từ "System" > "Original" vào phần "Entry" và cấu hình các biến cần thiết.
Trong ví dụ này, chuỗi "Please check your tasks after 14:00" (Vui lòng kiểm tra các tác vụ của bạn sau 14:00) được nhập.

Quay lại "State Machine," và cuối cùng, kéo và thả "Final State" (Trạng thái Cuối cùng) từ "System" > "State Machine." Sau khi đặt nó, nhấp đúp vào "Final State" này.

Kéo và thả "Message Box" (Hộp Tin nhắn) từ "Core" > "Dialog" vào phần "Entry" và đặt nó.

Trong thuộc tính, dưới "Input" > "Text," nhập một chuỗi hoặc một biến kiểu Chuỗi (trong ví dụ này, nhập chuỗi "The workflow has been executed" (Luồng công việc đã được thực thi).

Quay lại "State Machine" và kết nối hai "States" (Trạng thái) với "Final State" bằng các đường chuyển đổi.
Trong ví dụ này, không có cài đặt nào được áp dụng cho các đường chuyển đổi này. Do đó, khi "State" được thực thi, nội dung được đặt trong "Final State" sẽ được thực thi ngay lập tức.
Nhấp vào "Home > Start" hoặc nhấn phím "F5" để thực thi luồng công việc.

Khi thực thi trước 2:00 PM (14:00):
Trang cổng thông tin Kobot Portal sẽ mở ra, và sau đó một "Message Box" sẽ hiển thị với thông báo "The workflow has been executed." Ngoài ra, mở bảng đầu ra để xác nhận rằng thời gian thực thi và thông báo "Tasks before 2pm" được hiển thị.

Khi thực thi sau 14:00 PM:
Một "Message Box" sẽ hiển thị với thông báo "The workflow has been executed." Sau đó, mở bảng đầu ra để xác nhận rằng thời gian thực thi và thông báo "Ple

Bài viết này có hữu ích không?
Thật tuyệt!
Cám ơn phản hồi của bạn
Rất tiếc là chúng tôi không giúp được nhiều!
Cám ơn phản hồi của bạn
Đã gửi phản hồi
Chúng tôi đánh giá cao nỗ lực của bạn và sẽ cố gắng sửa bài viết