Cách chạy các ứng dụng như tệp EXE
1. Sử dụng hoạt động “Open Window”
Bạn có thể mở ứng dụng bằng cách sử dụng hoạt động “Open Window”.
Để biết thêm chi tiết, vui lòng tham khảo bài viết “Open Window” trong phần “4. Cách sử dụng”.
2. Sử dụng lệnh “Run”
Bằng cách nhấn đồng thời phím Windows và phím R, bạn có thể mở hộp thoại “Run”. Trong hộp này, bạn có thể chỉ định ứng dụng muốn khởi chạy và nó sẽ mở ứng dụng đó.
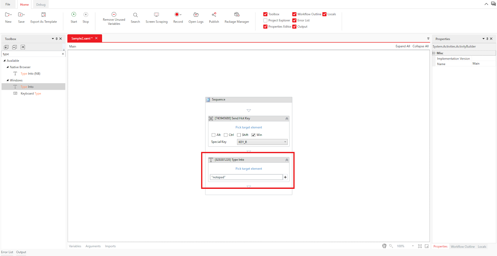
Ví dụ: Mở Notepad
Chuẩn bị: Nhấn đồng thời phím Windows và phím R để hiển thị hộp “Run”.
Đặt hoạt động Windows Application > Send Hotkey và thiết lập phím là Windows key và R key.
Đặt hoạt động Windows Application > Type Into và nhập nội dung là "notepad".
Nhấp vào nút Pick target element trong hoạt động Type Into và chọn ô nhập liệu trong hộp “Run”.
Đặt hoạt động Windows Application > Click, sau đó sử dụng Indicate element để chọn nút OK trong hộp “Run”.
3. Sử dụng hoạt động “Click” hoặc “Click Image”
Bạn cũng có thể sử dụng hoạt động Windows Application > Click hoặc Core > Image > Click Image để khởi chạy ứng dụng bằng cách nhấp vào biểu tượng trên màn hình desktop, thanh tác vụ, hoặc trong menu Start (nút logo Windows).
Ví dụ: Nếu bạn muốn mở công cụ Snipping Tool (được cài sẵn trong Windows 10) từ nút Start:
Dùng hoạt động Click để nhấp vào biểu tượng logo Windows (nút Start)
Dùng hoạt động Click Image để nhấp vào biểu tượng “#”
Dùng hoạt động Click Image để nhấp vào chữ “W”
Dùng hoạt động Click Image để nhấp vào Windows Accessories
Dùng hoạt động Click Image để nhấp vào Snipping Tool
Sau đó, Snipping Tool sẽ được khởi chạy.
Bài viết này có hữu ích không?
Thật tuyệt!
Cám ơn phản hồi của bạn
Rất tiếc là chúng tôi không giúp được nhiều!
Cám ơn phản hồi của bạn
Đã gửi phản hồi
Chúng tôi đánh giá cao nỗ lực của bạn và sẽ cố gắng sửa bài viết





