MỤC LỤC
Tên chương trình của Activity ( Activity program name )
Mô tả ( Description )
Thuộc tính ( Properties )
Cách sử dụng ( How to use )
Tên chương trình hoạt động
System.Activities.Statements.WhileMô tả:
Phiên bản Studio ~2.0.2.0:
Truy cập nhanh: Toolbox > Control Flow > While (Pre-condition Loop)Từ phiên bản Studio 2.0.3.0 trở đi:
Truy cập nhanh: Toolbox > System > Control Flow > While (Pre-condition Loop)
Hoạt động này được sử dụng để lặp lại một quy trình đã định khi điều kiện được thỏa mãn. Điều kiện sẽ được kiểm tra trước khi quy trình được thực thi.Nếu điều kiện không thỏa mãn, quy trình có thể sẽ không được thực thi lần nào.
Thuộc tính:
Cách sử dụng:
Hãy tạo một robot hiển thị hộp thoại (Message Box) theo số lần được chỉ định bằng cách sử dụng hoạt động While (Pre-condition).
Hướng dẫn từng bước:
Thêm Input Dialog: Đầu tiên, thiết lập hộp thoại nhập để chỉ định số lần lặp. Kéo thả Input Dialog từ Toolbox vào bảng thiết kế.
Thiết lập biến đầu ra: Trong bảng Properties, tại Output > Result, lưu giá trị người dùng nhập vào. Nếu chưa có biến, tạo biến mới bằng chức năng Create Variable.
→ Ví dụ: tên biến in_num, kiểu dữ liệu Object.
Cấu hình thuộc tính nhập: (Không bắt buộc, nhưng ví dụ này sử dụng)
Label: "Please tick the number that you want to be displayed on the Message box"
Options: {"0","3","7"}
Title: "While (Pre-condition) Sample"
Tiếp theo, hãy chuẩn bị một biến để đếm số lần lặp. Đặt giá trị khởi tạo của biến này là "0". Kéo và thả hoạt động "Assign" từ Original > Assign vào bảng thiết kế.
Trong hoạt động này, chỉ định tên biến dùng để lưu “số lần lặp lại” ở phía bên trái ("To"). (Bạn cũng có thể đặt trong bảng thuộc tính tại mục Others > To). Nếu biến này chưa được tạo, hãy tạo mới và chỉ định nó. Kiểu dữ liệu của biến cần là "Int32".
Nhập "0" vào phía bên phải (Value) trong hoạt động. (Bạn cũng có thể đặt trong bảng thuộc tính tại mục "Others > Value").
Thông báo bắt đầu: Thêm một hộp thoại thông báo để thông báo quá trình bắt đầu. Kéo và thả hoạt động Core > Message Box, rồi đặt thuộc tính Text là: "Display a message box that says 'Processing Loop' for " + in_num.ToString + " times." times."
Kéo và thả hoạt động "While" từ Control Flow > While trong hộp công cụ vào bảng thiết kế.
Xác định điều kiện lặp trong trường "Condition".Khi điều kiện là True, quá trình trong "Body" sẽ được lặp lại.Trong ví dụ này, điều kiện là “Số lần lặp nhỏ hơn số lượng được chỉ định.” Body chứa các hoạt động cần lặp, ở đây là hiển thị hộp thoại thông báo. Vì "Condition" được đặt trước "Body", nên nếu điều kiện không thỏa mãn, quá trình hiển thị hộp thoại sẽ không chạy lần nào.
Xác định điều kiện lặp bên trong "Body": Trong ví dụ này, điều kiện là quá trình trong "Body" sẽ tiếp tục lặp cho đến khi số lần lặp nhỏ hơn số lượng được chỉ định.
Đặt Condition là: i < CType(in_num, System.Int32). Hàm CType chuyển đổi kiểu dữ liệu từ Object sang kiểu khác. (Tham khảo hướng dẫn “Data Type Conversion” để biết thêm chi tiết.)
Kéo và thả hoạt động "Sequence" từ Control Flow > Sequence vào vùng Body trong bảng thiết kế.
Hiển thị hộp thoại thông báo. Kéo và thả hoạt động "Message Box" từ hoạt động "Core > Message Box" vào bảng thiết kế, và đặt thuộc tính Text là: "【Processing Loop】(" + (i+1).ToString + "th time)".
(Bạn cũng có thể đặt trong trường "Text" của bảng thuộc tính.)
Sau khi hiển thị hộp thoại (message box), hãy tăng giá trị biến đếm lên. Kéo và thả activity "Assign" từ "Original > Assign" vào màn hình thiết kế, sau đó thiết lập: Phần bên trái (To) = biến dùng để đếm (i) , phần bên phải (Value) = i + 1.
(Bạn cũng có thể thực hiện thao tác này trong bảng Properties.)
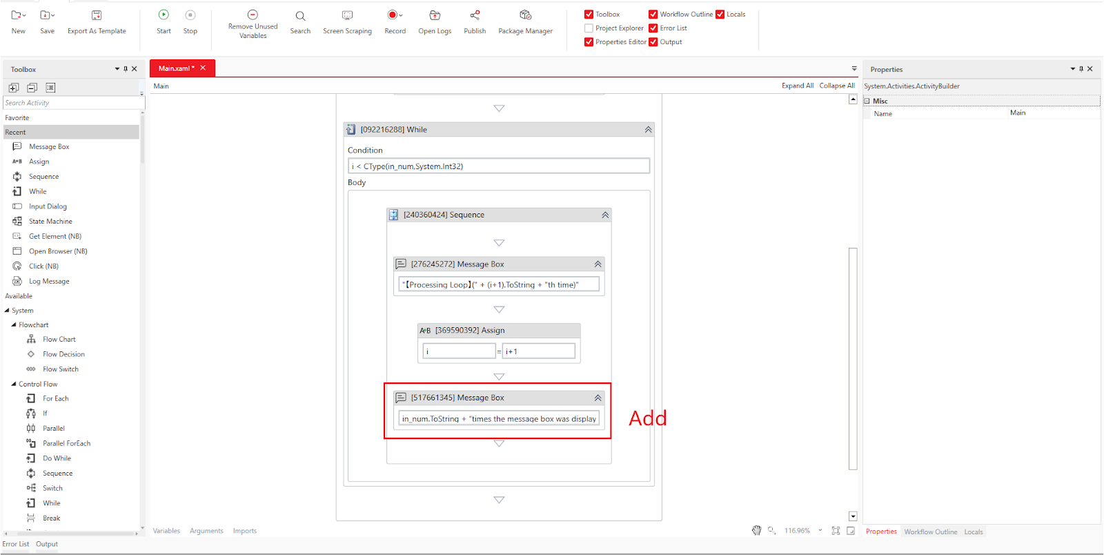
Bây giờ, cài đặt cho hoạt động"While" đã hoàn tất. Sau khi thoát khỏi vòng lặp, hiển thị một thông báo hoàn thành: Kéo và thả hoạt động "Message Box" từ hoạt động "Core > Message Box" vào bảng thiết kế, và thiết lập thuộc tính "Text" in_num.ToString + “times the message box was displayed.” + vbNewLine + “End” (Bạn cũng có thể đặt trong trường "Text" của bảng thuộc tính.)
Nhấn "Home > Start" hoặc phím "F5 key" để thực thi.
Kết quả thực thi:
Một hộp thoại (Message Box) sẽ được hiển thị dựa trên số lần được chỉ định trong hộp nhập liệu (Input Dialog). Dưới đây là ảnh minh họa kết quả khi chọn “3” và “0”.
Khi chọn “3” trong hộp nhập liệu:
Thông điệp bắt đầu
Phần Body hiển thị số hộp thoại được chỉ định.
Thông điệp kết thúc
Khi chọn “0” trong hộp nhập liệu:
- Thông điệp bắt đầu
Phần Body hiển thị số hộp thoại được chỉ định (không có hộp thoại nào được hiển thị).
- Thông điệp kết thúc
Bài viết này có hữu ích không?
Thật tuyệt!
Cám ơn phản hồi của bạn
Rất tiếc là chúng tôi không giúp được nhiều!
Cám ơn phản hồi của bạn
Đã gửi phản hồi
Chúng tôi đánh giá cao nỗ lực của bạn và sẽ cố gắng sửa bài viết





















