Đây là hoạt động “SetToClipboard”
MỤC LỤC
Tên chương trình hoạt động
Mô tả
Thuộc tính
Cách sử dụng
1. Tên chương trình hoạt động
RCA.Activities.Core.SetToClipboard
2. Mô tả
- Đối với Studio phiên bản ~2.0.2.0:
Truy cập nhanh: Toolbox > Core > Copy to Clipboard
- Từ Studio phiên bản 2.0.3.0:
Truy cập nhanh: Toolbox > Core > Clipboard > Copy to Clipboard
Hoạt động này dùng để sao chép và đưa một chuỗi văn bản vào Clipboard.
*Lưu ý: Từ ngữ có thể khác tùy phiên bản.
3. Thuộc tính (Properties)
| Mục thuộc tính | Tên thuộc tính | Trường nhập | Mô tả |
|---|---|---|---|
| Misc | Public | Checkbox | Ghi biến và tham số của activity vào log và đẩy lên Center. (Xem mục “Public Property Item”.) |
| Display Name | Chuỗi bất kỳ | Tên hiển thị của activity trong Designer panel. | |
| Input | Text | Nhập giá trị (String) | Chuỗi văn bản cần sao chép vào Clipboard. |
| Text Format | Dropdown | Chọn một trong 6 định dạng: Text, UnicodeText, Rtf, Html, CommaSeparatedValue, Xaml. |
4. Cách sử dụng
Ví dụ sau minh họa cách sao chép văn bản vào Clipboard, sau đó dán vào Notepad.
Đầu tiên, kéo thả Core > Clipboard > Copy To Clipboard vào Designer.

Trong thuộc tính Input > Text, nhập một chuỗi hoặc một biến kiểu String ( Trong ví dụ này, chuỗi "AkaBot Studio / Agent 2.2.0.55").

Tiếp theo, kéo thả " Window Application" >"Open Window" vào Designer.

Trong "Input > File Name", nhập một chuỗi hoặc một biến kiểu String ( Ví dụ, chuỗi "C:\Windows\System32\notepad.exe").

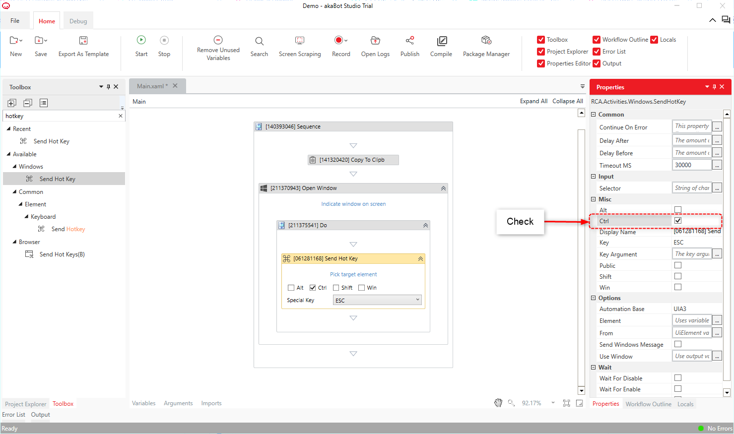
Cuối cùng, để dán chỗi đã sao chép vào clipboard trong notepad, kéo thả "Window Application" > "Send Shortcut Key" và đặt nó vào.

Trong phần "Other" của thuộc tính, nhấn vào phím "Ctrl key" và đánh dấu vào hộp kiểm.

Thêm vào đó, từ phần "Other" của thuộc tính, chọn "KEY_V" từ menu thả xuống dưới mục "Key".

Nhấp "Home > Start" hoặc nhấn phím "F5 key"để chạy robot, và xác nhận rằng chuỗi "AkaBot Studio / Agent 2.2.0.5" đã được dán vào Notepad mới mở.
Bài viết này có hữu ích không?
Thật tuyệt!
Cám ơn phản hồi của bạn
Rất tiếc là chúng tôi không giúp được nhiều!
Cám ơn phản hồi của bạn
Đã gửi phản hồi
Chúng tôi đánh giá cao nỗ lực của bạn và sẽ cố gắng sửa bài viết