Dưới đây là phần giới thiệu về hoạt động “Remove from Collection” (Xóa khỏi Tập hợp).
MỤC LỤC
Tên chương trình Activity
Mô tả
Thuộc tính
Cách sử dụng
1. Tên chương trình Activity
System.Activities.Statements.RemoveFromCollection
2. Mô tả
Với phiên bản Studio 2.0.2.0 trở về trước:
Đường dẫn nhanh: Toolbox > Collection > Remove from Collection
Từ phiên bản Studio 2.0.3.0 trở đi:
Đường dẫn nhanh: Toolbox > System > Collection > Remove from Collection
Activity này dùng để xóa một phần tử khỏi một Collection (tập hợp) đã tồn tại.
Ghi chú:
Đã kiểm tra trên Studio phiên bản 2.2.0.5
Thuật ngữ và chức năng có thể hơi khác nhau tùy phiên bản
3. Các thuộc tính (Properties)
| Nhóm thuộc tính | Tên thuộc tính | Kiểu nhập | Mô tả |
|---|---|---|---|
| Misc | TypeArgument | Chọn từ danh sách | Chọn kiểu dữ liệu của collection |
| Collection | Nhập giá trị (ICollection<TypeArgument>Type) | Tập hợp mà bạn muốn xóa phần tử | |
| Public | Checkbox | Các biến và tham số (arguments) trong activity sẽ được ghi lại vào file log và đồng thời được đẩy lên Center. (Để biết thêm chi tiết, vui lòng xem mục “Thông tin về thuộc tính ‘Public’”.) | |
| Result | Boolean | Kết quả true/false sau khi xóa phần tử | |
| Item | TypeArgument | Giá trị cần xóa khỏi collection | |
| Display name | Chuỗi tùy ý (Anystring) | Tên hiển thị của activity trong Designer |
4. Cách sử dụng
Dưới đây là ví dụ về việc dùng "Remove from Collection" để xóa một phần tử khỏi một List mới tạo.
Bước 1: Kéo và thả "Assign" từ System > Primitives vào workflow và đặt vào vị trí thích hợp.

Trong bảng Properties:
Tại Misc > To: nhập tên biến kiểu List (ví dụ:
sample)Tại Value: nhập giá trị khởi tạo → Ví dụ:
new List(Of String) From {"A", "B", "C"}).
(Xem hướng dẫn “Cách tạo biến” nếu cần.)
Bước 2: Thêm activity Remove from Collection
Kéo và thả "Remove from Collection" từ System > Collection vào workflow và đặt vào chỗ thích hợp.

Trong bảng Properties, nhấp vào Misc > TypeArgument và chọn String

Trong bảng Properties, Thiết lập:
- Trong Misc > Collection, nhập biến List<String> (trong ví dụ này là
"sample"). - Trong trường Result, nhập một biến kiểu Boolean (ví dụ:
"result").
Bước 3: Duyệt lại List để kiểm tra kết quả
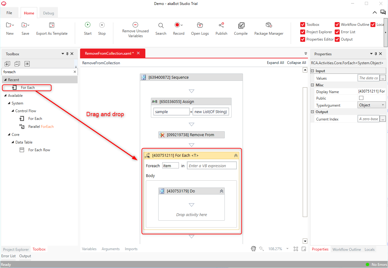
Kéo và thả For Each (Collection) từ System > Control Flow vào workflow và đặt vào chỗ thích hợp.

Trong bảng Properties, click chọn cấu hình Misc > TypeArgument và chọn String.

Tiếp theo, dưới mục Misc > Values, nhập biến List<String> (Ví dụ: sample).
Bước 4: Để kiểm tra kết quả thực thi, thêm activity “Write Line” từ System > Custom vào workflow và cấu hình các biến cần thiết.
Trong ví dụ này, nhập item làm giá trị để hiển thị.
Bước 5: Nhấn "Home > Run" hoặc bấm phím F5 để chạy workflow và mở bảng Output.
Kiểm tra kết quả: trong ba phần tử "A", "B", "C", phần tử "B" đã được xóa bởi activity Remove from Collection, chỉ còn lại "A" và "C" hiển thị.

Bài viết này có hữu ích không?
Thật tuyệt!
Cám ơn phản hồi của bạn
Rất tiếc là chúng tôi không giúp được nhiều!
Cám ơn phản hồi của bạn
Đã gửi phản hồi
Chúng tôi đánh giá cao nỗ lực của bạn và sẽ cố gắng sửa bài viết



