1. Tên Activity Program
RCA.Activities.Core.Continue
2. Mô tả
Đối với Studio phiên bản 2.0.2.0 trở xuống:
Truy cập nhanh: "Toolbox" > "Core" > "Continue"
Đối với Studio phiên bản 2.0.3.0 trở lên:
Truy cập nhanh: "Toolbox" > "System" > "Control Flow" > "Continue"
Activity này cho phép bỏ qua phần xử lý còn lại trong vòng lặp hiện tại và chuyển sang lần lặp tiếp theo.
Chỉ có thể sử dụng trong "For Each (Each Element of Collection)" và "For Each Row".
Lưu ý: Hoạt động này được kiểm chứng trên phiên bản Studio: 2.1.1.2. Một số câu chữ có thể khác tùy phiên bản.
3. Thuộc tính (Properties)
| Nhóm | Tên thuộc tính | Trường nhập | Mô tả |
|---|---|---|---|
| Other | Public | Checkbox | Ghi log các biến và đối số trong activity vào file log và đẩy lên Center. (Xem “About the Property Item 'Public'") |
| Other | Display Name | Chuỗi bất kỳ | Tên hiển thị của activity trong khung designer. |
4. Cách sử dụng
Hãy tạo một workflow để duyệt từng phần tử trong mảng và chuyển sang vòng lặp tiếp theo nếu giá trị là "Da Nang".
Mảng sử dụng: {"Ha Noi", "Sai Gon", "Da Nang", "Da Lat"}.
Bước 1: Thêm activity Assign
Kéo thả "System" > "Original" > "Assign".
Trong Properties:
Ở Other > To: nhập một biến kiểu Array of String (ví dụ:
result)Ở Value: nhập
{"Ha Noi", "Sai Gon", "Da Nang", "Da Lat"}
(Tham khảo mục “Creating Variables” để biết cách tạo biến.)
Bước 2: Thêm activity For Each
Kéo thả "System" > "Control Flow" > "For Each".
Trong Properties:
Other > TypeArgument → chọn String
Input > Values → nhập biến mảng
result
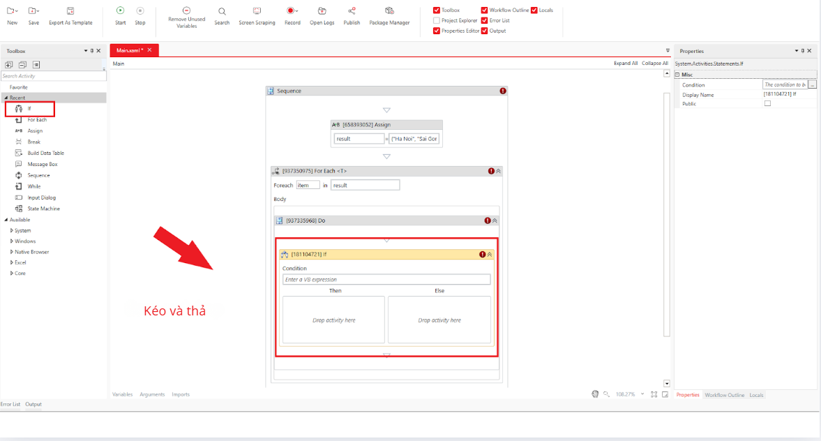
Bước 3: Thêm điều kiện If
Kéo thả "System" > "Control Flow" > "If" vào trong For Each.

Trong Properties:
Other > Condition → nhập biểu thức VB:"item = 'Da Nang'"
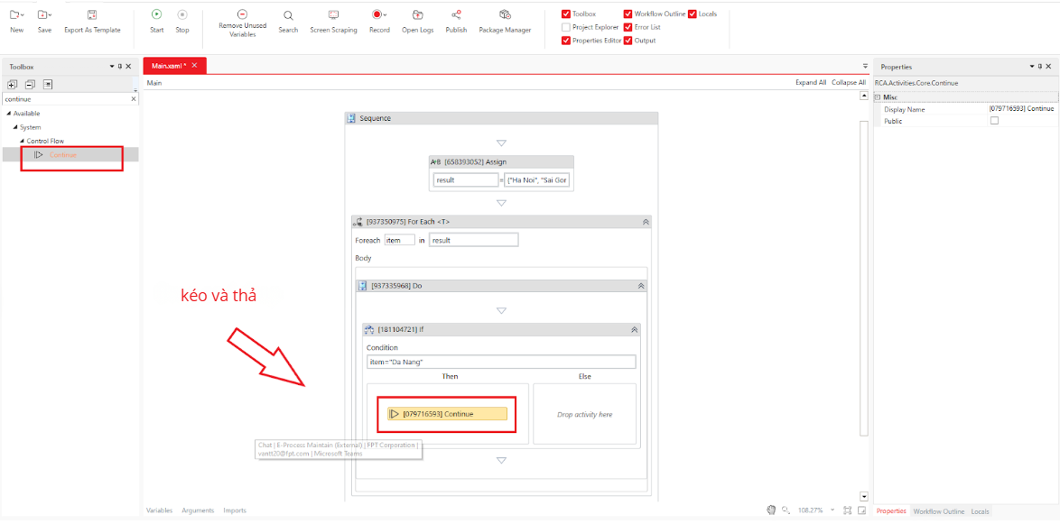
Bước 4: Thêm activity Continue
Trong phần Then của If → kéo thả "Continue".

Bước 5: Thêm Write Line để kiểm tra kết quả
Thêm Write Line dưới If.
Trong thuộc tính Text, nhập:"item + “: Not applicable'" 
Bước 6: Chạy workflow
Chọn Home > Start hoặc nhấn F5, sau đó mở Output Panel.
Nếu phần tử là "Da Nang", Continue sẽ bỏ qua Write Line → không hiển thị "Da Nang: Not applicable".
Các phần tử khác sẽ được in ra.
Xác minh rằng các mục khác ngoài Đà Nẵng được hiển thị.
Tham khảo: Kết quả khi đặt "Continue" trong phần Else
Nếu đặt Continue ở Else:
Các phần tử "Ha Noi", "Sai Gon", "Da Lat" sẽ bỏ qua xử lý → không in ra.
Chỉ hiển thị "Da Nang: Not applicable".
Bài viết này có hữu ích không?
Thật tuyệt!
Cám ơn phản hồi của bạn
Rất tiếc là chúng tôi không giúp được nhiều!
Cám ơn phản hồi của bạn
Đã gửi phản hồi
Chúng tôi đánh giá cao nỗ lực của bạn và sẽ cố gắng sửa bài viết