1. Tên chương trình của Activity
System.Activities.Statements.Parallel
2. Mô tả
- Phiên bản Studio ~2.0.2.0
Truy cập nhanh: "Toolbox" > "Control Flow" > "Parallel" - Phiên bản Studio 2.0.3.0~
Truy cập nhanh: "Toolbox" > "System" > "Control Flow" > "Parallel"
Hoạt động Parallel cho phép thực thi độc lập các hoạt động con sau khi hoạt động cha được chạy. Khi được thực thi, các tiến trình riêng biệt sẽ được tạo cho từng hoạt động con. Nếu một tiến trình con được gọi mà không tìm thấy, một lỗi chứa tên tiến trình con sẽ được ghi lại trong nhật ký. Nếu có lỗi xảy ra sau khi tiến trình con đã được gọi, tiến trình cha vẫn tiếp tục thực thi mà không bị ảnh hưởng.
3. Thuộc tính (Properties)
4. Cách sử dụng
Chúng ta sẽ giải thích cách sử dụng hoạt động “Parallel” thông qua ví dụ sau.
Ví dụ: Mở Notepad, lưu với một tên tệp và ghi đè nếu tệp cùng tên đã tồn tại.
Trong ví dụ này, chúng ta sẽ thực hiện các bước sau:
Mở Notepad.
Sử dụng phím tắt (Ctrl + S) để lưu tệp với tên.
Sử dụng hoạt động Parallel để xử lý:
Lưu tệp nếu “test.txt” chưa tồn tại.
Ghi đè tệp nếu “test.txt” đã tồn tại.
4. Hiển thị hộp thoại thông báo.
Bước 1: Mở Notepad
Để mở Notepad, kéo và thả hoạt động “Window Application” > “Open Window” vào bảng thiết kế (Designer panel).
Chúng ta sẽ mở Notepad bằng cách chỉ định đường dẫn tệp.Trong thuộc tính Input > File Name, nhập:"C:\Windows\system32\notepad.exe".
Bước 2: Gửi Bước 2: Phím tắt lưu tệp (Send the Save Hot Key)
Tiếp theo, kéo và thả hoạt động “Send Hot Key” từ “Window Application” vào bảng thiết kế
Để gửi phím tắt lưu tệp, hãy Đánh dấu chọn thuộc tính Others > Ctrl Key và Nhập “S” vào thuộc tính Others > Key Argument
Bước 3: Nhập tên tệp (Enter the File Name)
Tiếp theo, kéo và thả hoạt động “Input Text” từ “Window Application” vào bảng thiết kế.
Sau khi đặt hoạt động, chọn “Pick target element” trong hoạt động đó và chỉ định vùng văn bản “File Name”. (Tại bước này, hãy mở Notepad thủ công và hiển thị cửa sổ “Save As”, xóa tên tệp mặc định trước khi chọn phần tử.)
Để nhập tên tệp, điền "test.txt" vào thuộc tính Input > Text.
Bước 4: Sử Bước 4: Sử dụng hoạt động Parallel
Tiếp theo, kéo và thả hoạt động “Parallel” từ “System” > “Control Flow” vào bảng thiết kế (Designer panel).
Bước 4.1: Cấu hình hành động Lưu mới (New Save Action)
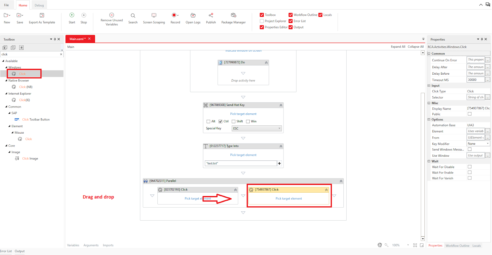
Đầu tiên, cấu hình hành động để lưu dưới dạng tệp mới. Kéo và thả hoạt động “Click” từ “Window Application” vào trong hoạt động Parallel.
Sau khi đặt xong, chọn “Pick target element” và chọn nút “Save”. Sau khi chọn phần tử, lưu tệp với tên “test.txt” và đóng Notepad.
Sau khi chỉ định phần tử, thủ công lưu tệp với tên “test.txt” và đóng Notepad.
Bước 4.2: Cấu hình hành động Ghi đè (Overwrite Action)
Tiếp theo, cấu hình hành động ghi đè khi tệp cùng tên đã tồn tại. Kéo và thả một hoạt động “Click” khác từ “Window Application” vào trong hoạt động Parallel, đặt ở bên phải hoạt động "Click" đã tạo trước đó.
Tại bước này, mở lại Notepad, nhập tên tệp là “test.txt”, và nhấn nút “Save”. Vì tệp “test.txt” đã tồn tại, một hộp thoại xác nhận sẽ xuất hiện.
Tiếp tục như trước, chọn “Pick target element” và chọn nút “Yes”. Sau khi chọn xong, đóng Notepad.
Bước 5: Thiết lập thuộc tính Continue On Error
Sau khi chỉ định phần tử, thiết lập thuộc tính Common > Continue On Error thành True.
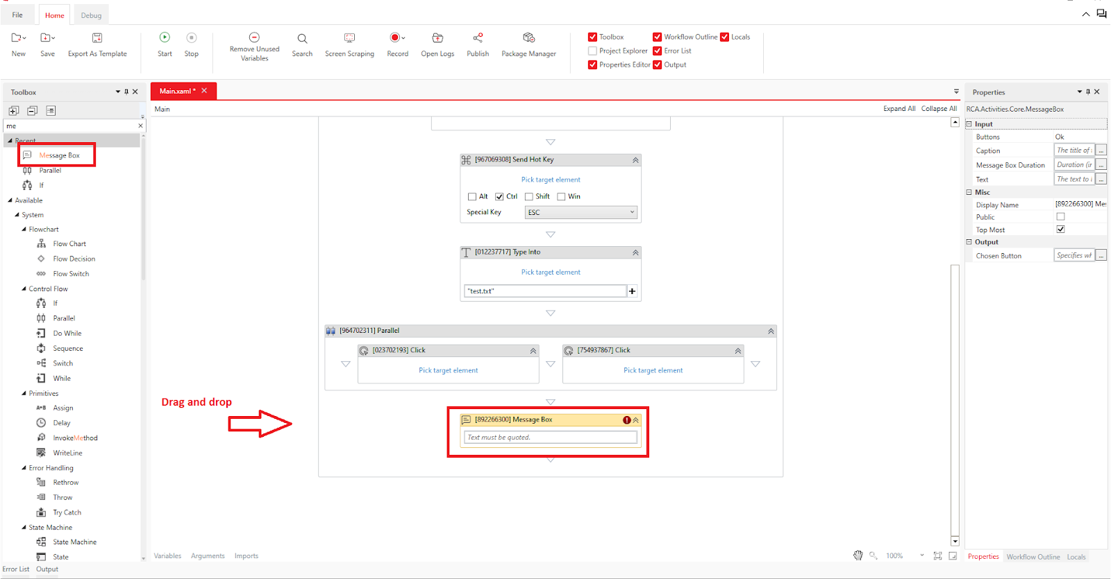
Bước 6: Thêm Message Box
Tiếp theo, kéo và thả hoạt động “Message Box” vào bảng thiết kế.
Trong thuộc tính Input > Text, nhập: "End".
Hoàn tất
Quy trình làm việc (workflow) giờ đã hoàn thành. Trước khi chạy, hãy xóa tệp “test.txt” mà bạn đã tạo trước đó.
Sau đó, nhấp “Home > Start” hoặc nhấn phím F5 để chạy workflow.
Lần chạy đầu tiên: Vì tệp chưa tồn tại, nó sẽ được lưu dưới dạng tệp mới, và một hộp thoại thông báo sẽ hiển thị.
Lần chạy thứ hai: Sau khi đóng “test.txt”, chạy lại workflow, tệp sẽ được ghi đè vì “test.txt” đã tồn tại, và Message Box sẽ xuất hiện.
Thay vì đóng “test.txt” thủ công, bạn có thể thêm hoạt động “Close Window” ở trên hoặc dưới Message Box để thực hiện việc này tự động.
Nếu workflow chạy quá nhanh khiến bạn không quan sát kịp, hãy thêm hoạt động “Wait” giữa các bước để trì hoãn vài giây.
Bài viết này có hữu ích không?
Thật tuyệt!
Cám ơn phản hồi của bạn
Rất tiếc là chúng tôi không giúp được nhiều!
Cám ơn phản hồi của bạn
Đã gửi phản hồi
Chúng tôi đánh giá cao nỗ lực của bạn và sẽ cố gắng sửa bài viết














