Mục lục
Tên chương trình Activity
Mô tả
Thuộc tính
Cách sử dụng
1. Tên chương trình Activity
RCA.Activities.Core.InvokeWorkflowFile
2. Mô tả
Đối với các phiên bản Studio đến 2.0.2.0:
Truy cập nhanh: "Toolbox" > "Invoke" > "Invoke Workflow File"Đối với các phiên bản Studio từ 2.0.3.0 trở lên:
Truy cập nhanh: "Toolbox" > "Core" > "Invoke" > "Invoke Workflow File"
Activity này cho phép bạn gọi (invoke) một workflow được chỉ định một cách đồng bộ và truyền các tham số đầu vào. Ngoài ra, bạn có thể nhập (import) các đối số từ workflow được chỉ định bằng cách sử dụng nút "Import Arguments".
Phiên bản Studio đã kiểm chứng: 2.1.1.2
Lưu ý: Thuật ngữ hoặc cách diễn đạt có thể thay đổi nhẹ tùy theo phiên bản.
3. Thuộc tính (Properties)
4. Cách sử dụng (How to Use)
Dưới đây là ví dụ minh họa cách sử dụng hoạt động “Invoke Workflow File” để hiển thị hộp thoại thông báo (Message Box).
Sử dụng “Invoke Workflow File”
Trong Designer Panel, khi nhấp vào “Edit Arguments”, hộp thoại “Workflow Arguments” sẽ mở ra. Có ba hướng (Direction) cho đối số (Argument) mà bạn có thể chọn:
Input: Dùng để truyền giá trị từ tiến trình gọi (caller) sang tiến trình được gọi (callee).
Output: Dùng để truyền giá trị ngược lại, từ callee về caller.
Input/Output: Dùng để truyền giá trị theo cả hai chiều giữa caller và callee.
Tại đây, chúng ta sẽ xem ví dụ cho hai hướng “Input” và “Input/Output”.
Tạo workflow Sub.xaml
Caller: Main.xaml
Callee: Sub.xaml
Vào Home > New > Sequence.
Trong hộp thoại New Diagram, đặt tên là Sub và nhấp Create.
Đảm bảo tệp Sub.xaml đã được tạo riêng.
Ví dụ với hướng “Input”
Truyền giá trị từ tiến trình gọi (Main.xaml) sang tiến trình được gọi (Sub.xaml).
Mở Sub.xaml và kéo thả Message Box từ Core > Dialog vào Designer Panel.
Mở bảng Arguments, tạo đối số mới:
Name: in_Message
Direction: In
Argument Type: String
Trong phần Properties của Message Box, ở Input > Text, nhập tên đối số: in_Message.
Lưu lại Sub.xaml (Home > Save > Save).
Mở Main.xaml, kéo thả Assign từ System > Original vào bảng thiết kế.
Trong phần Thuộc tính (Properties), thiết lập:
To: Biến kiểu String (ví dụ: sample)
Value: "Welcome to akaBot Support!"
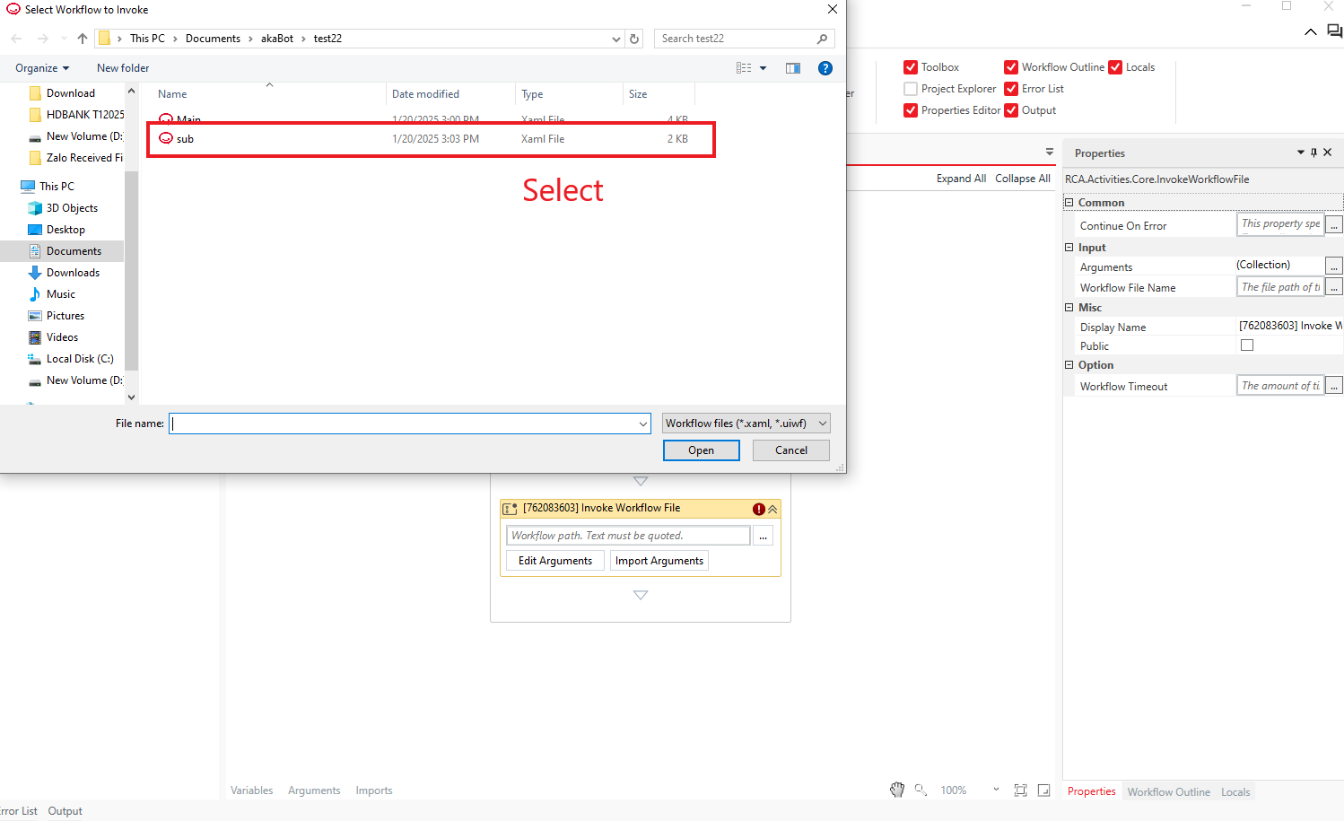
Kéo thả Invoke Workflow File từ Core > Invoke vào.
Nhấn … và chọn tệp Sub.xaml trong hộp thoại “Select Workflow to Invoke”.
Nhấn Import Arguments, ánh xạ in_Message với biến sample, sau đó nhấn OK.
Chạy workflow (Home > Start hoặc nhấn F5).
Một hộp thoại hiển thị thông điệp:
"Welcome to akaBot Support!".
Ví dụ với hướng “Input/Output”
Truyền giá trị sang callee và nhận giá trị trả về từ callee.
Tạo Sub.xaml (như hướng dẫn ở trên).
Trong Sub.xaml, kéo thả Assign đầu tiên:
To: Biến kiểu String (ví dụ: addsample)
Value: " We're here to support you to use akaBot with our best"
Thêm một Assign khác:
To: Đối số kiểu Input/Output (ví dụ: io_Message)
Value: io_Message + addsample
Lưu lại Sub.xaml.
Mở Main.xaml, kéo thả Assign và thiết lập:
To: Biến kiểu String (ví dụ: sample)
Value: "Welcome to akaBot Support!"
Kéo thả Invoke Workflow File, cấu hình để gọi Sub.xaml.
Nhấn Import Arguments, ánh xạ io_Message với biến sample, rồi nhấn OK.
Kéo và thả hoạt động Message Box, đặt Input > Text là biến sample.
Chạy workflow (Home > Start hoặc nhấn F5).
Kết quả ộp thoại hiển thị:
"Welcome to akaBot Support! We're here to support you to use akaBot with our best".
Bài viết này có hữu ích không?
Thật tuyệt!
Cám ơn phản hồi của bạn
Rất tiếc là chúng tôi không giúp được nhiều!
Cám ơn phản hồi của bạn
Đã gửi phản hồi
Chúng tôi đánh giá cao nỗ lực của bạn và sẽ cố gắng sửa bài viết





















