Nội dung
Tên chương trình hoạt động ( Activity Program Name )
Mô tả ( Description )
Thuộc tính ( Properties )
Cách sử dụng ( Usage )
1. Tên chương trình hoạt động
System.Activities.Statements.Throw
2. Mô tả
Hoạt động Throw được sử dụng để chủ động ném ra ngoại lệ (exception) trong quá trình thực thi workflow.
Phiên bản Studio đến 2.0.2.0:
Truy cập nhanh: Toolbox > Error Handling > ThrowPhiên bản Studio từ 2.0.3.0:
Truy cập nhanh: Toolbox > System > Error Handling > Throw
Lưu ý:
Đã được xác minh với phiên bản Studio 2.1.1.2
Một số thuật ngữ có thể khác nhau tùy theo phiên bản.
3. Thuộc tính
4. Cách sử dụng
Cách cấu hình hoạt động Throw để ném ngoại lệ khi phần tử đích không được tìm thấy (ví dụ: “ Chào mừng bạn đến với AkaBot Support”).
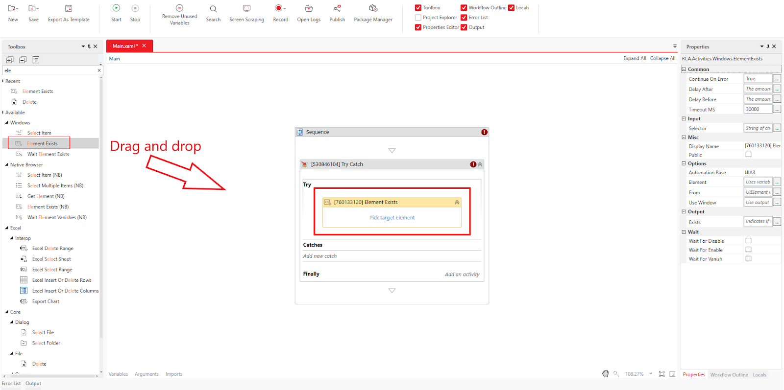
Kéo và thả hoạt động System > Error Handling > Try Catch vào workflow.
Kéo và thả hoạt động Windows > Element Exists vào khối Try.
Nhấp “Pick target element” và chọn phần tử có nhãn “Welcome to AkaBot Support!”
Lưu ý: Vì AkaBot Portal không tự động mở khi thực thi workflow, nên hoạt động Element Exists được sử dụng ở đây.
Trong thuộc tính Output > Element Exists , khai báo một biến Boolean (ví dụ: blElement).
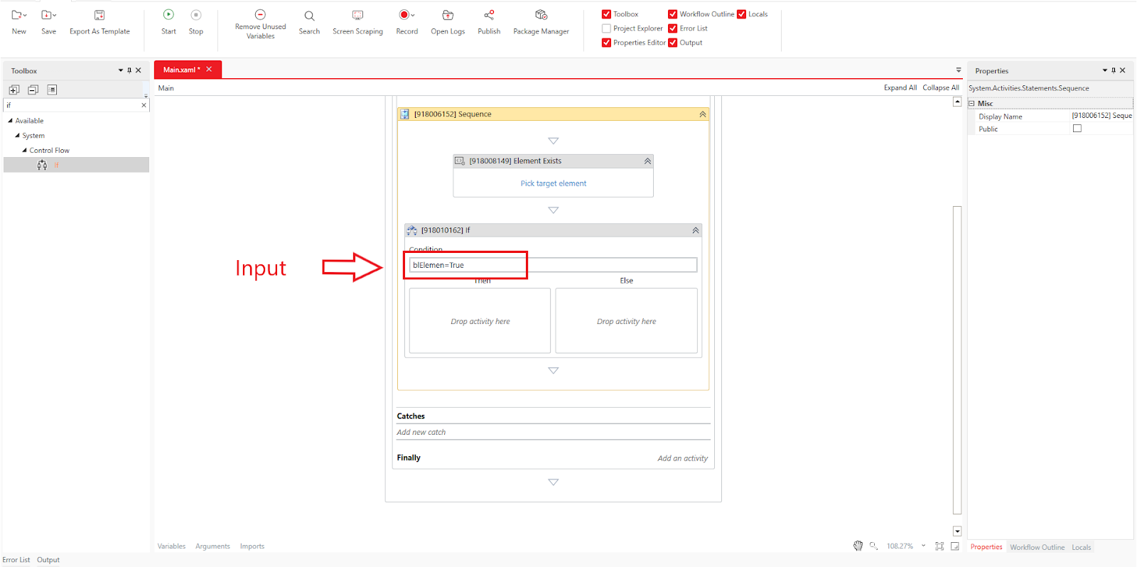
Kéo và thả hoạt động S System > Control Flow > If
Thiết lập thuộc tính Condition với biến Boolean hoặc biểu thức VB (ví dụ: blElement = True ).
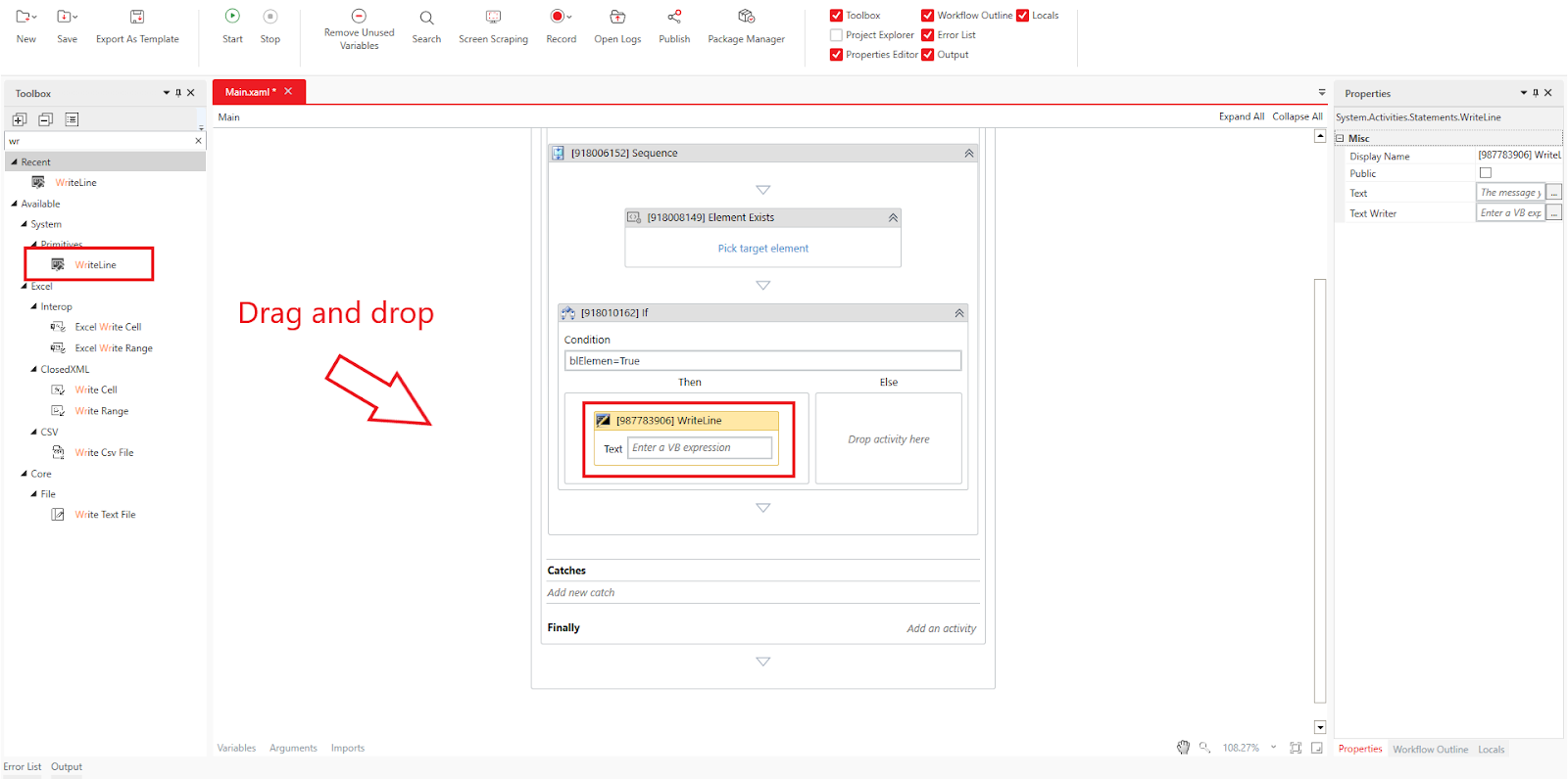
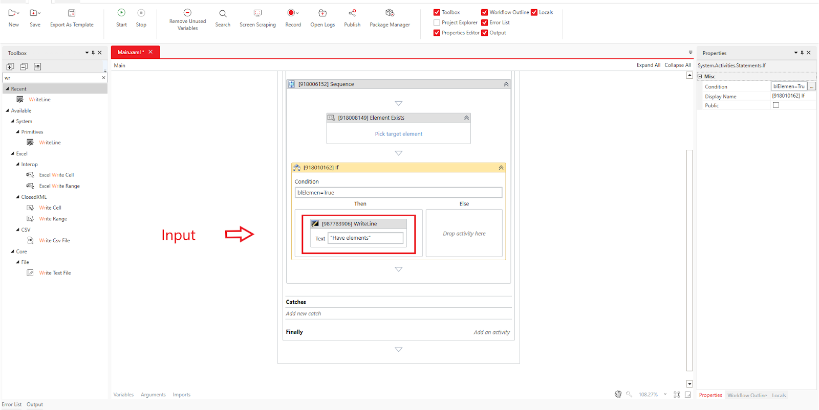
Kéo và thả hoạt động System > Primitives > Write Line vào trường Then.
Thiết lập thuộc tính Text là chuỗi "Have elements".
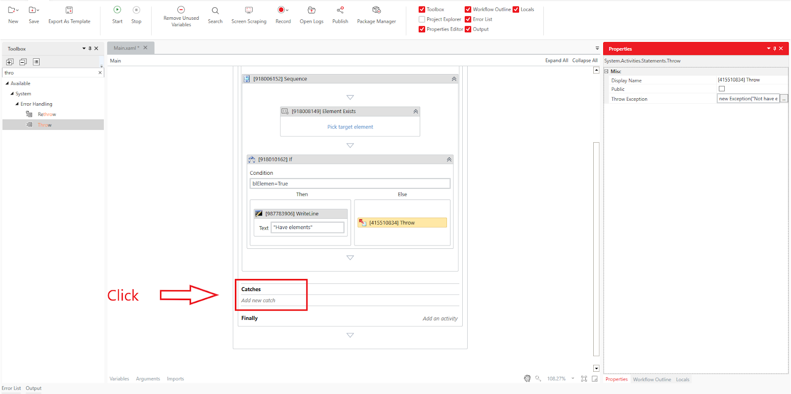
Kéo và thả hoạt động System > Error Handling > Throw vào trường Else
Thiết lập thuộc tính Throw Exception là kiểu ngoại lệ, ví dụ: new Exception(" Not have elements")).
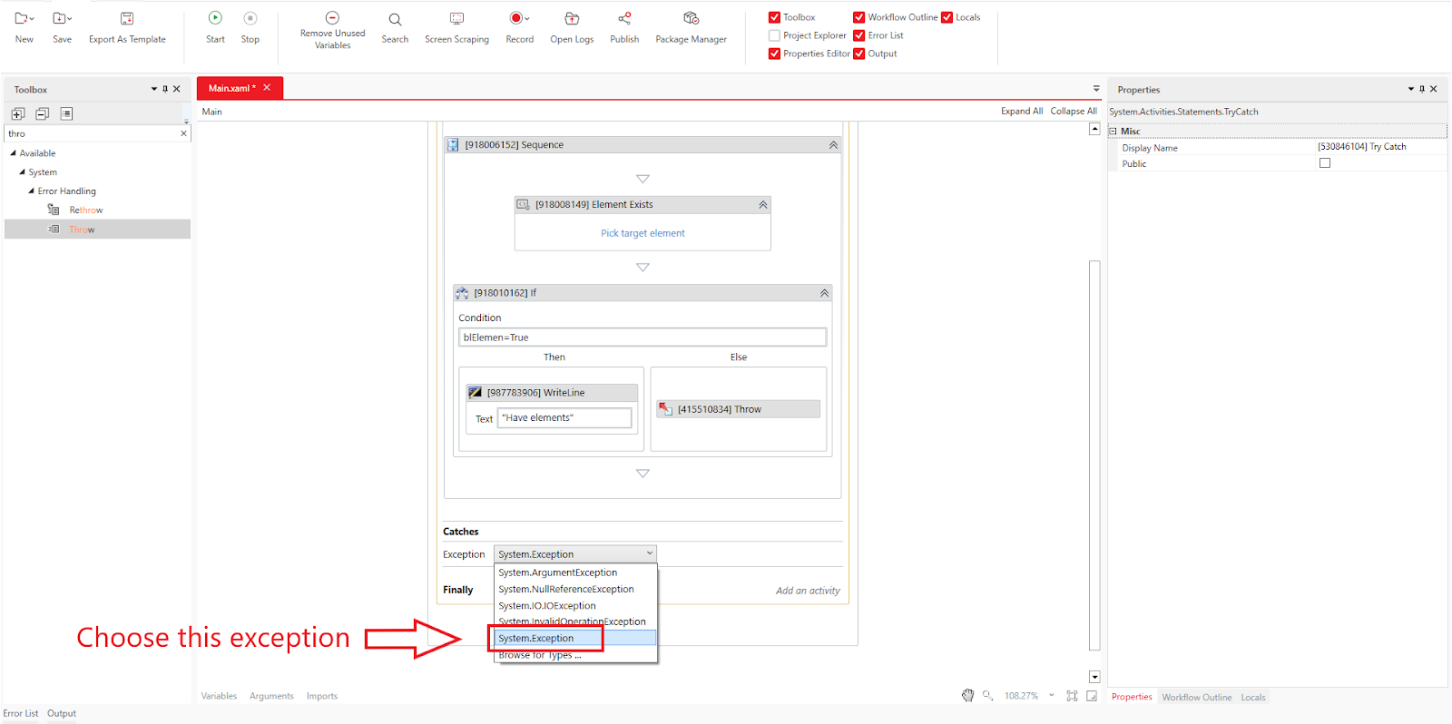
Trong khối Catches của hoạt động Try Catch, nhấp Add New Catch.
Chọn System.Exception.
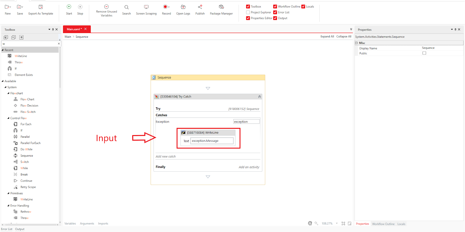
Kéo và thả hoạt động System > Primitives > Write Line vào khối Catch.
Thiết lập thuộc tính Text là exception.Message.
Đóng trang AkaBot Support Portal và chạy workflow bằng cách nhấp Home > Start hoặc nhấn F5.
Xác minh:
Nếu phần tử tồn tại: bảng kết quả hiển thị "Element exists".
Nếu phần tử không tồn tại: Hoạt động Throw kích hoạt ngoại lệ và bảng kết quả hiển thị "Not have elements".
Bài viết này có hữu ích không?
Thật tuyệt!
Cám ơn phản hồi của bạn
Rất tiếc là chúng tôi không giúp được nhiều!
Cám ơn phản hồi của bạn
Đã gửi phản hồi
Chúng tôi đánh giá cao nỗ lực của bạn và sẽ cố gắng sửa bài viết













